| Order 750 checklists in MS Word and PDF printable format at $49.99 USD only. |
BUY NOW!  |
|
|
Project Acceptance Checklist
This Project Acceptance Checklist is created to support all project managers who are in charge to make certain that their projects satisfy specific criteria for acceptance of their results. With a help of this checklist you will not miss any essential elements to be assessed and accepted.
project-acceptance-checklist.zip 3 Kb |
 |
|
Project Accounting Checklist
Project Accounting Checklist is created for project management to establish accounting process upon their projects to monitor execution of project budgets. In this checklist you can find a number of activities that you need to perform project accounting which is different from standard corporate accounting.
project-accounting-checklist.zip 3 Kb |
 |
|
Project Activities Checklist
Creating an activity list for a typical project allows you to identify and define all the activities to be undertaken to initiate, plan, implement and close the project. The following Project Activities Checklist explains how to develop such a list. It describes the major activities for every phase of a typical project.
project-activities-checklist.zip 4 Kb |
 |
|
Project Agreement Checklist
Project agreement is a document that establishes a negotiated and legally enforceable understanding regarding a certain project which is planned for implementation by two or more legally competent parties (stakeholders). Read this Project Agreement Checklist to learn what items to consider when creating such a document.
process-alignment-checklist.zip 3 Kb |
 |
|
Project Analysis Checklist
Project Analysis Checklist is created to help the project managers in conducting all-round analysis of their projects before they are started and while they are on the run. In this checklist you will find information on how to analyze project’s background, environment, organization and other things.
project-analysis-checklist.zip 4 Kb |
 |
|
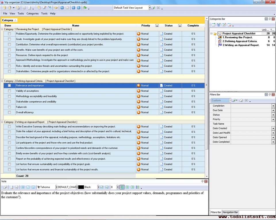
Project Appraisal Checklist
Traditionally, a project is a set of interrelated and specific activities to be undertaken to attain certain objectives. Appraising a project means investigating details on appropriateness, feasibility and acceptability of the project. In this Project Appraisal Checklist you can read about steps for evaluating your projects.
project-appraisal-checklist.zip 3 Kb |
 |
|
Project Approval Checklist
This Project Approval Checklist is created to help those managers who need to ensure that their projects satisfy certain criteria and can be approved as ones matching their goals and requirements. With a help of this checklist you will know how to approve customer benefits, return on investment, and much more.
project-approval-checklist.zip 3 Kb |
 |
|
Project Archive Checklist
Project Archive Checklist is composed for project managers who seek to establish a repository where all final project deliverables, communicational materials, and documents (e.g. procurement-related, work planning, project management, etc) will be systematized and stored.
project-archive-checklist.zip 3 Kb |
 |
|
Project Artifacts Checklist
This Project Artifacts Checklist is a collection of matters which any project is based upon. If all the matters listed in this checklist are properly respected on your project, then you have laid a strong fundament for project’s success.
project-artifacts-checklist.zip 3 Kb |
 |
|
Project Assessment Checklist
The next Project Assessment Checklist helps you monitor and control your project through assessing its basic processes and measuring performance and efficiency at each project stage. You can use the checklist throughout the entire lifecycle of your project to make sure that the project shows expected performance and keeps to the baseline.
project-assessment-checklist.zip 3 Kb |
 |
|
Project Assurance Checklist
Project assurance is an activity for ensuring that the process of project management is undertaken effectively in an organization. It aims to deliver value of projects from initial investments to benefits and opportunities the organization gains. Read this Project Assurance Checklist to learn how to perform the activity.
project-assurance-checklist.zip 4 Kb |
 |
|
Project Audit checklist
This Project Audit checklist will be helpful to those who would like to learn the purpose of this process and how the body of Project Audit life cycle is organized. This Project Audit checklist will explain what it is, how it is used, what activities it includes and what outcomes a project audit is supposed to deliver in a result
project-audit-checklist.zip 7 Kb |
 |
|
Project Balance Sheet Checklist
Project Balance Sheet Checklist is created to help the project managers and their functional assistants in managing the balance sheets of their projects – a balance sheet is a document that gives a snapshot of a project’s financial health at a point in time.
project-balance-sheet-checklist.zip 3 Kb |
 |
|
Project Benefits Checklist
Project Benefits Checklist is created for project managers and organizations that want to plan and execute their projects in a really effective way – in a benefit-focused manner that allows developing the real value of projects. With a help of this checklist you can study and manage project benefits.
project-benefits-checklist.zip 3 Kb |
 |
|
Project Bid Checklist
Project Bid Checklist is composed for organizations which want to bid for projects. With a help of this checklist you can manage the process of bid document submission and participation in project bidding, including drafting your project bid letter, receiving bid bond, and submitting them to client.
project-bid-checklist.zip 2 Kb |
 |
|
Project Billing Checklist
Project Billing Checklist will be helpful to all organizations which are contracted to execute some projects for their customers. Any work should be billed for and paid by consumers, so this checklist will help you to organize work accounting and billing for your projects.
project-billing-checklist.zip 3 Kb |
 |
|
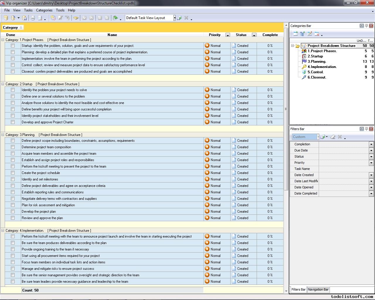
Project Breakdown Structure Checklist
Project breakdown structure (PBS) is a tree-like decomposition of project work that is planned for implementation through the project lifecycle. PBS explains what major activities are to be undertaken to take the project through all phases of the lifecycle. Read this Project Breakdown Structure Checklist to learn more.
project-breakdown-structure-checklist.zip 4 Kb |
 |
|
Project Brief Checklist
Project Brief is a documented statement of all the requirements and expectations senior stakeholders establish for their project. The following Project Brief Checklist explains how to develop this document. The checklist is designed for project managers and planners to help them support and initiate their projects.
project-brief-checklist.zip 4 Kb |
 |
|
Project Budget Checklist
Project Budget Checklist is created to help the project managers and organizations in composing budgets for their projects. In this checklist you will find a set of actions to accomplish preparing, estimating and sourcing your project’s budget.
project-budget-checklist.zip 3 Kb |
 |
|
Project Business Case Checklist
Business case serves as a formal document that explains why initiate a project, what problem to address by the project and what solution to use. The following Project Business Case Checklist explores key tasks to complete to develop this document
project-business-case-template.zip 3 Kb |
 |
|
Project Change management checklist
Change management is a section of project management that includes formal processes and procedures for integrating and managing changes in the project throughout its lifecycle. Change management has significant impact to project planning and managing. To control the process of change management in the project, you can follow the checklist below:
ChangeManagementChecklist.zip 4,2 Kb |
 |
|
Project Business Plan Checklist
Project Business Plan Checklist is created for business managers and project initiators who would like to manage transferring of their conceptualized projects into real action. In this checklist you can find sections that you may include into your business plan that will justify initiation of your project.
project-business-plan-checklist.zip 4 Kb |
 |
|
Project Cancellation Checklist
Project Cancellation Checklist is composed to help project managers in terminating their projects before the appointed time (shutting their projects down) due to some reasons. With a help of this checklist you can identify your reasons, try to prevent cancellation, and actually shut your project down appropriately.
project-cancellation-checklist.zip 3 Kb |
 |
|
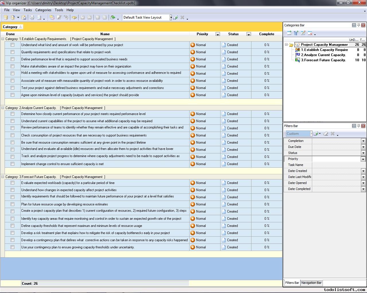
Project Capacity Management Checklist
Managing a project’s capacity means ensuring that both usage and loading of available project resources are optimized and aligned with expected performance levels. The following Project Capacity Management Checklist explains how to undertake this activity. It focuses on such aspects as Establishing Capacity Requirements, Analyzing Current Capacity, and Forecasting Future Capacity.
project-capacity-management-checklist.zip 3 Kb |
 |
|
Project Cash Flow Checklist
Project Cash Flow Checklist is composed for project managers who want to create and operate an essential cash reserve on their projects. In this checklist you can find a number of useful tips on how to retain and generate cash-flow on your projects.
project-cash-flow-checklist.zip 3 Kb |
 |
|
Project Characteristics Checklist
Any project can be defined as a temporary and unique endeavor to produce a desired result, product or service through progressive elaboration and implementation and under certain constraints and requirements. This definition proves that for every project there are certain characteristics that define the nature and type of the project. In this Project Characteristics Checklist we give key characteristics of a typical project.
project-characteristics-checklist.zip 3 Kb |
 |
|
Project Charter Checklist
This Project Charter Checklist includes tips on the development of a project charter which is the primary document at the project initiation phase. Following the checklist will help you understand how to make an overview of your project, set project authority and milestones, and solve aspects of project organization.
project-charter-template.zip 3 Kb |
 |
|
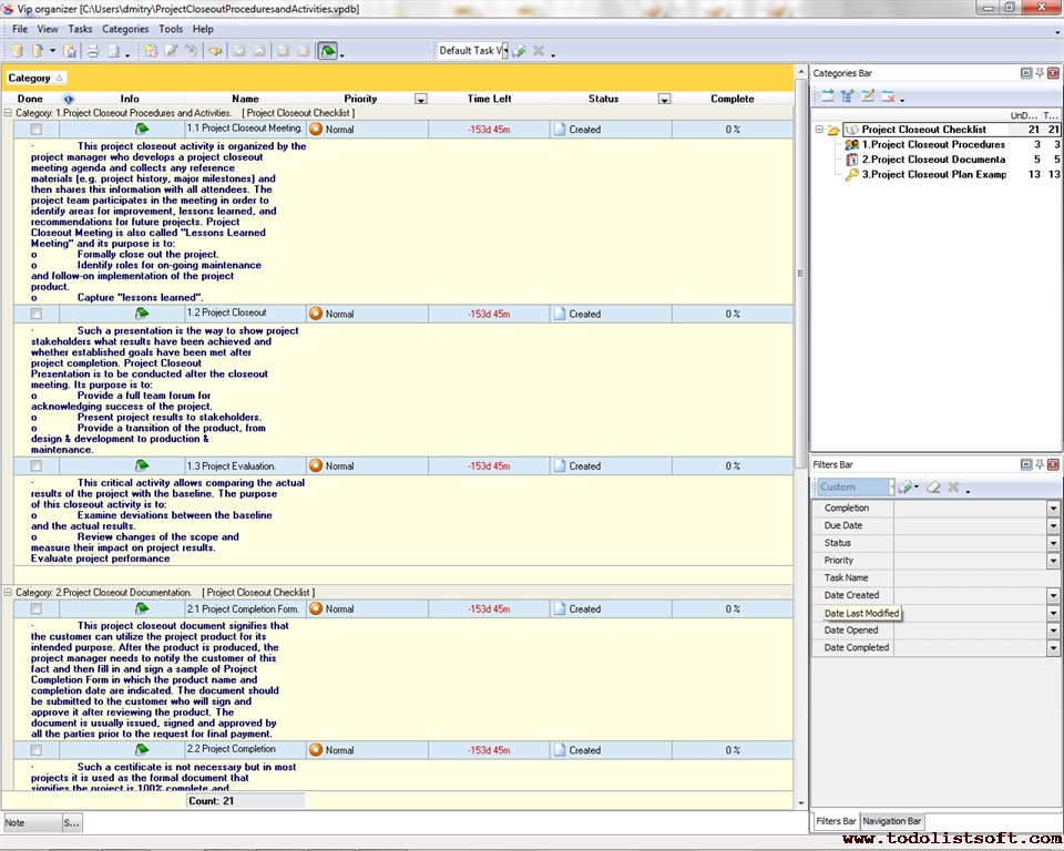
Project Closeout Checklist
Project closeout management can be daunting if a project manager does not know what necessary activities and procedures need to be carried out and what basic documents need to be processed and signed by project participants. The following Project Closeout Checklist describes how to close projects and what documents are necessary.
project-closeout-checklist.zip 4 Kb |
 |
|
Project Closure checklist
This Project Closure checklist is composed to help project managers in passing through the last phase of the Project Life Cycle successfully and effectively, avoiding any possible project closure issues. This Project Closure checklist is a guide through the main process, comprising the list of project closure tasks, documents and essentials.
project-closure-checklist.zip 4 Kb |
 |
|
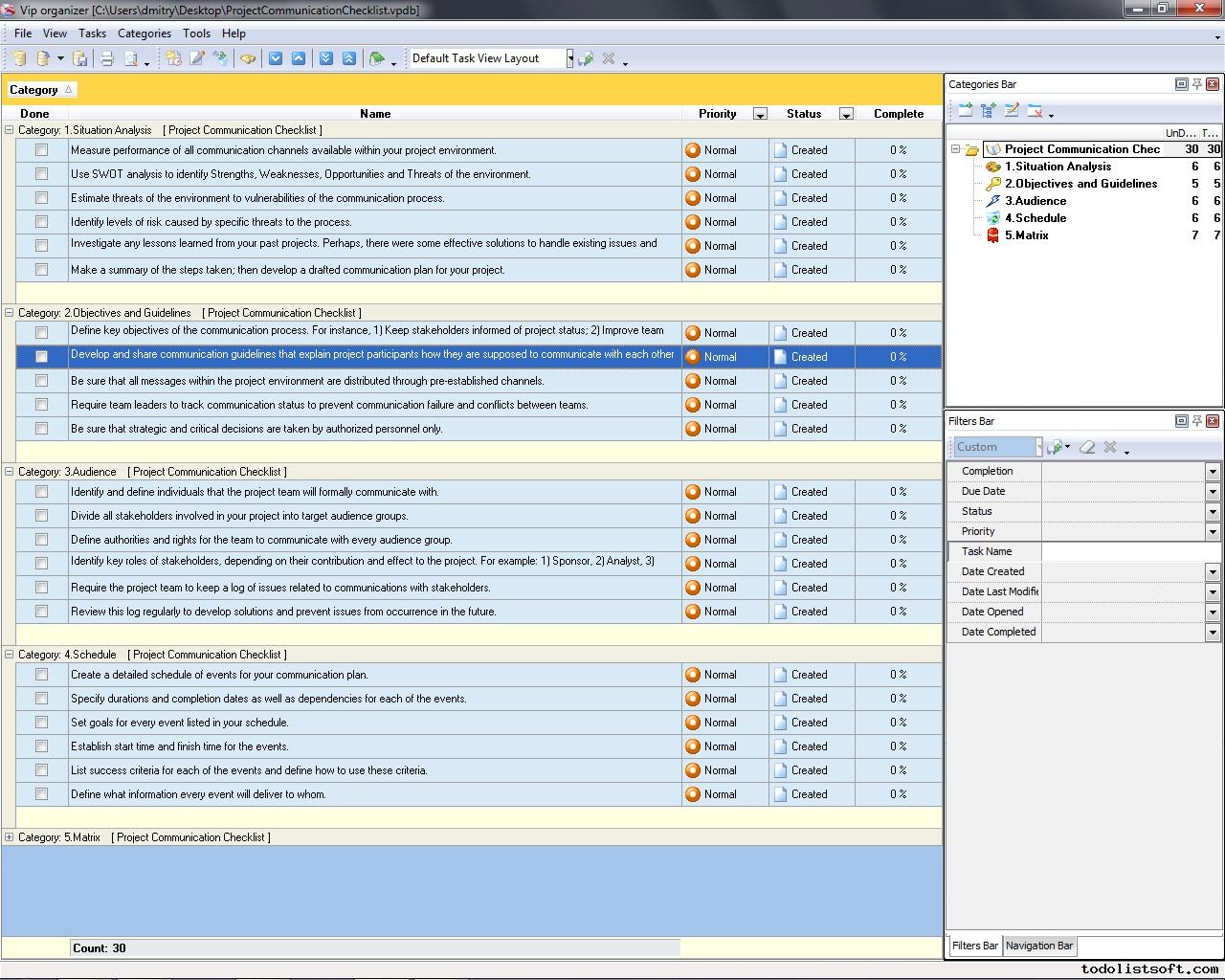
Project Communication Checklist
Well planned and established project communication channels ensure that project participants are provided with a great mechanism of communication to prevent misunderstanding and conflicts. The following Project Communication Checklist explains what key aspects a project manager needs to consider when planning for good team communication and collaboration.
project-communication-checklist.zip 3 Kb |
 |
|
Project Completion checklist
This Project Completion checklist is a tool assisting you on project completion acknowledgement, as it comprises a number of items which need to be considered in order of making your project absolutely completed, without any pending issues and loose ends. This Project Completion checklist highlights tasks that refer to different project completion aspects such as budgeting, administration, quality, resources, and others.
project-completion-checklist.zip 4 Kb |
 |
|
Project Contingency Plan Checklist
Effective contingency planning allows a project to reach success even if there are multiple threats and uncertainties that negatively affect the project and its outcomes. In this Project Contingency Plan Checklist you can learn key steps for developing a contingency plan for your project.
project-contingency-plan-checklist.zip 3 Kb |
 |
|
Project Contract Checklist
Project contract is a formal document that allows identifying the parties involved in defining the project, implementing its goals and producing desired deliverables. The following Project Contract Checklist explains the key aspects for consideration.
project-contract-checklist.zip 5 Kb |
 |
|
Project Control Checklist
Project Control Checklist is created to support the project managers in their efforts at controlling projects for making sure that working activities are going according to appropriate plans. By aid of this checklist you can control projects in terms of their progress, results, objectives and quality.
project-control-checklist.zip 4 Kb |
 |
|
Project Coordination Checklist
This Project Coordination Checklist is created to help organizations that need to establish proper interrelations between two or more co-working projects or processes. With a help of this checklist you can learn what the scope of project coordination comprises and what duties are attributed to the role of Project Coordinator.
project-coordination-checklist.zip 3 Kb |
 |
|
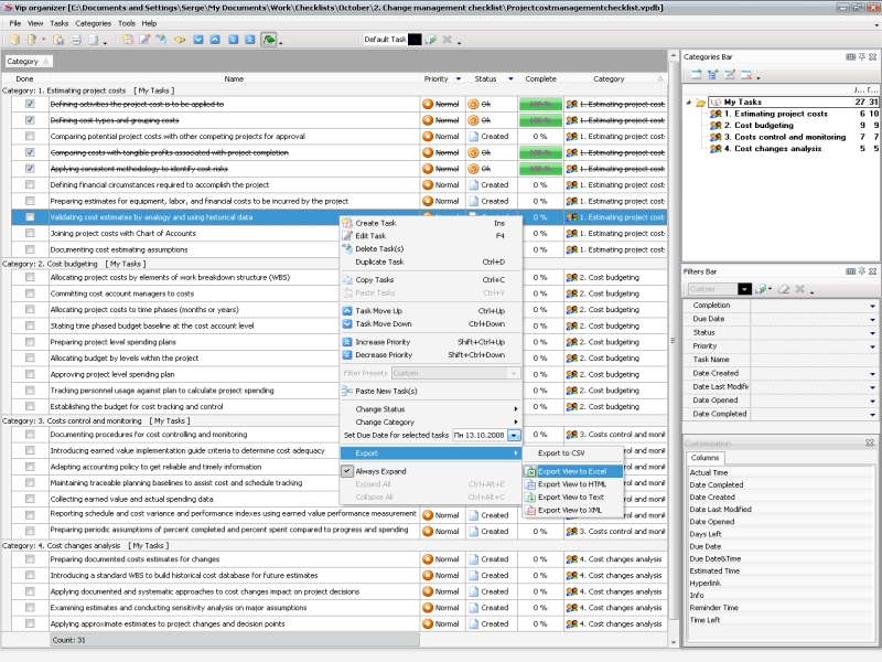
Project Cost Management Checklist
Project cost management is important part of project management that includes discussions and techniques for estimating and planning cost of the project, budgeting, analyzing, controlling variances, and managing cost overruns. The project cost management checklist generally shows steps to estimate project cost, make up budget and properly allocate funding throughout project implementation.
ProjectCostManagementChecklist.zip 3,9 Kb |
 |
|
Project Criteria Checklist
Project Criteria Checklist is created for organizational managers who wish to ascertain that their projects are fully compliant with common criteria on reasonability, feasibility and profitability. With a help of this checklist you can examine your projects to make sure your company can really benefit from them.
project-criteria-checklist.zip 3 Kb |
 |
|
Project Deadline Checklist
Adherence to project deadlines and target dates is essential as it allows avoiding many troubles associated with delays and missed accomplishments. This Project Deadline Checklist explains how to keep your project up and reach effective time allocation. The checklist highlights key tasks of project deadlines management.
project-deadline-checklist.zip 3 Kb |
 |
|
Project Debrief Checklist
This Project Debrief Checklist is created for project managers and organizations which would like to conduct after-project surveys among their employees to collect data essential to their purposes, such as future organizational or technical improvement.
project-debrief-checklist.zip 3 Kb |
 |
|
Project Decision Making Checklist
Project Decision Making Checklist is created to help the project participants in organization of decision-making and issue resolution process. With a help of this checklist you can firstly research grounds for future decision, then plan decision making process, and finally make the right decision.
project-decision-making-checklist.zip 4 Kb |
 |
|
Project Definition Checklist
This Project Definition Checklist is designed to help you explore key questions about what defines the concept and mission of your project. The checklist covers such aspects as scope, requirements, constraints, benefits, measurement criteria, success metrics, and others.
project-definition-checklist.zip 4 Kb |
 |
|
Project Deliverables Checklist
Every serious project should be supported with project deliverables document that outlines obligatory project deliverables and milestones (project deliverables checklist) along with explaining project deliverables by phase. If to give project deliverables definition we can say that they are the main supportive project documents. Project deliverables list can be heavily different from project to project, but there are project deliverables in project management that are common for almost any kind of a project. This project deliverables checklist is designed to give an overview of the main project deliverables examples of Initiation and Planning phases.
project-deliverables-checklist 7,2 Kb |
 |
|
Project Delivery Checklist
The following Project Delivery Checklist explains the key aspects you should to take into account when managing the implementation and delivery of your project. Each of the steps in the checklist includes a range of tasks, so it will be easier for you to understand the delivery process.
project-delivery-checklist.zip 4 Kb |
 |
|
Project Deployment checklist
This Project Deployment checklist will assist project managers in composing their own sample project deployment plans reasoning from the basic elements explained in this document. Actually this Project Deployment checklist is a description of everything that needs to be prepared in order of successful project deployment, including Project Deployment definition and other essentials.
project-deployment-checklist.zip 4 Kb |
 |
|
Project Design Checklist
Designing a project means creating a framework for further development and implementation of the project. Project design is a general phase that aims to define the need for project launch and specifies project details such as the problem, deliverables, resource estimates, etc. Please read this Project Design Checklist to learn more on this point.
project-design-phase.zip 4 Kb |
 |
|
Project Development Checklist
The process of developing a project is usually carried out in several stages. In this Project Development Checklist you can read about such stages. It gives a common understanding of how to generate a concept for your new project, plan activities required for realizing the concept, implement your project and place the product in operation.
project-development-checklist.zip 4 Kb |
 |
|
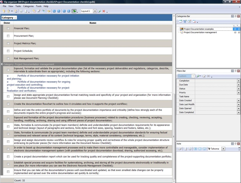
Project Documentation checklist
The first section of this Project Documentation checklist provides you with a sample set of different project deliverables that you need to accomplish in order to fully support your project in terms of essential aspects, while the second section of this Project Documentation checklist explains how to organize and establish an effective project documentation management system.
project-documentation-checklist.zip 4 Kb |
 |
|
Project Due Diligence Checklist
This Project Due Diligence Checklist is created to help those who are in charge of auditing their projects to determine any problems on early stages to prevent their growth. With a help of this checklist you can know why due diligence is performed and what services (kinds) they include.
project-due-diligence-checklist.zip 3 Kb |
 |
|
Project Engagement Checklist
This Project Engagement Checklist will help project managers in defining how proficiently and effectively different elements of a project are involved into working processes. With a help of this all-round checklist you can monitor engagement of expertise and manpower, customers and users, resources and technology.
project-engagement-checklist.zip 3 Kb |
 |
|
Project Escalation Checklist
Project Escalation Checklist can be used when issues that require escalation occur – those which are beyond the PM’s resolution competence. With a help of this checklist you can establish a process for issue escalation that will help a project manager to address problems that need a higher authority to be solved.
project-escalation-checklist.zip 3 Kb |
 |
|
Project Estimation checklist
The purpose of this project estimation checklist is to help you determine whether planned goals and objectives have been actually achieved at the end of your project. The checklist consists of three parts allowing you to estimate effort, duration and costs of your project.
ProjectEstimationChecklist.zip 7,2 Kb |
 |
|
Project Evaluation Checklist
Project evaluation is aimed at informing project participants about effectiveness and efficiency during all stages of a project. This project evaluation checklist will let you benefit from project evaluation, define evaluation criteria and choose evaluation methods.
project-evaluation-checklist 7,2 Kb |
 |
|
Project Execution checklist
:Execution phase is the time when project manager and project team actually perform project tasks and activities to produce deliverables. The given below project execution checklist includes recommendations and tips that help project managers execute project activities and achieve project goals.
project-execution-checklist 7,2 Kb |
 |
|
Project Executive Summary Checklist
Project Executive Summary Checklist is created for project initiators who wish to start their project business plans with a comprehensive executive summary. This part is very important as it is an introductive portion of information, so with a help of this checklist you can learn what it should contain and how it should be composed for good readability and credibility.
project-executive-summary-checklist.zip 3 Kb |
 |
|
Project Feasibility Checklist
Before any project can be launched there is a strong need to assess its feasibility and make sure it is practically executable, cost-effective and profitable. In this Project Feasibility Checklist you can read on how to investigate your project and conduct a study.
project-feasibility-checklist.zip 3 Kb |
 |
|
Project Finance Checklist
This Project Finance checklist embraces different aspects of project financial management that is concerned with the acquisition, financing and management of project’s assets and activities while pursuing the project’s overall objectives, such as getting results and pay-back revenues. With a help of studying this Project Finance checklist you can obtain a project finance outlook on some fundamentals of this important branch of project management, securing investments and interests of the project’s stakeholders (such as composing the Project Financial Plan, learning project finance roles, documents, etc).
project-finance-checklist.zip 8 Kb |
 |
|
Project Follow-up Checklist
Once your project is approved, funded and planned, your team needs to start following up this project through implementing planned tasks and activities. The time between the project’s start and finish is called "follow-up". In this Project Follow-up Checklist you can learn how to perform and implement your project during the "follow-up period".
project-follow-up-checklist.zip 4 Kb |
 |
|
Project Forecast Checklist
Developing a forecast for a project means making an attempt to predict the future of the project in order to cope with rapid changing environment. In this Project Forecast Checklist we present common steps for developing project forecasts. Please use it as an additional guide in your project planning documentation.
project-forecast-checklist.zip 4 Kb |
 |
|
Project Gating Checklist
Project gating is a series of procedures carried out between development stages of a project to ensure that the project can step through the next stage/milestone because the previous stage/milestone appears to be effective and producing desired results. In this Project Gating Checklist you can read about the gating process to understand how to ensure smooth development of your project.
project-gating-checklist.zip 3 Kb |
 |
|
Project Governance Checklist
This Project Governance Checklist is designed to help you define key roles and duties of those people and organizations involved in governing your project at the highest level. It describes such roles as Project Leader, Steering Committee, Development Team, Consortium, and Contractors.
project-governance-checklist.zip 3 Kb |
 |
|
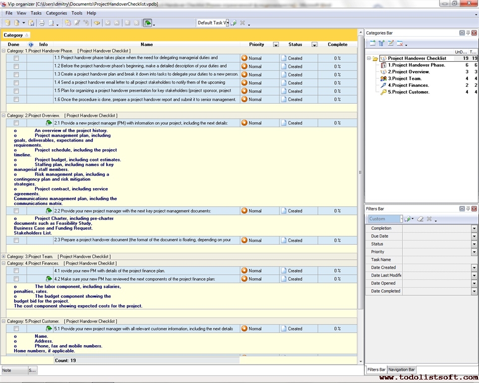
Project Handover Checklist
During the implementation of a project it may be required to hand over managerial duties to a new project manager who should be aware of all the details of the project in order to proceed with the implementation. Often the project handover process is performed to delegate duties and responsibilities. Read the next Project Handover Checklist to learn how to drive the process efficiently.
project-handover-checklist.zip 3 Kb |
 |
|
Project Health Checklist
The main idea of this Project Health Checklist is to outline common steps to setting up a project health framework that provides independent assessment of project processes and procedures. The checklist will be helpful for people involved in planning and managing business projects.
project-health-checklist.zip 4 Kb |
 |
|
Project Human Resource Planning Checklist
This checklist was created to help with Human Resource Planning performance. This business process is extremely important for managing human resources involved into certain project. The appropriate human resources which possess essential skills to perform their project roles are indispensable condition of successful project. This general project human resource planning checklist can be easily modified and elaborated according to user's specific requirements.
|
|
|
Project Identification Checklist
Project Identification Checklist is composed for organizations that need to certify business cases for starting new projects and developing connected opportunities. With a help of this checklist you can score and rank candidate projects, as well as determine resources that you may need to realize each project.
project-identification-checklist.zip 4 Kb |
 |
|
Project Implementation Checklist
A project implementation plan example is a part of project plan where you clarify project objectives, assign tasks, set deadlines, and track current progress of goals and milestones by using project implementation diagrams. In this Project Implementation Plan Checklist you will find recommendations, guidelines and project implementation manual for successful project management.
ProjectImplementationChecklist.zip 6,5 Kb |
 |
|
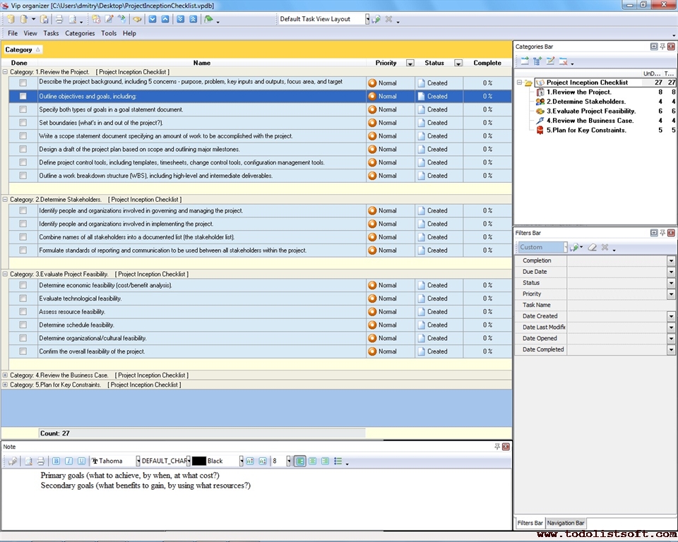
Project Inception Checklist
The overriding goal of the project inception stage is to reach concurrence among all stakeholders to ensure that the project environment is prepared for further development and implementation. In this Project Inception Checklist you can find out what tasks you can do to complete the stage.
project-inception-checklist.zip 3 Kb |
 |
|
Project Integration Management Checklist
Project Integration Management Checklist is composed to help the project managers in a process of coordinating multiple aspects of projects to ensure on-time delivery of project results. With a help of this checklist you can carry out the process of integrated project management that involves coordination of resources, master documents, changes and other aspects.
project-integration-management-checklist.zip 3 Kb |
 |
|
Project Issue Management Checklist
Use this Project Issue Management Checklist to learn how to identify, determine, overcome and summarize issues and problems surrounding your projects. The checklist includes a description of key tasks and activities included in the issue management process. It is best used in VIP Organizer software.
project-issue-management-checkllist.zip 3 Kb |
 |
|
Project Justification Checklist
Project Justification Checklist is created for the project managers to help them in approving their projects as reasonable, profitable and feasible. In this checklist you can find a set of items to justify your project in terms of its business case, working plans, financial parameters, results and risks.
project-justification-checklist.zip 3 Kb |
 |
|
|
Project Initiation checklist
This project initiation checklist is created to explain the initiation process. Initiation of a project should be performed in an accurate and correct manner, to make sure that nothing essential was missed during the project elaboration, so that the project has a proper background supported with precise calculations and credible justifications. This project initiation checklist is a brief guide through the project initiation requirements, workflow and deliverables that are required for project stakeholders to approve project’s actual start.
project-initiation-checklist.zip 6 Kb |
 |
|
Project Inspection Checklist
This Project Inspection Checklist is created to support the project managers and their assistants in their need to monitor different areas of the project organization and performance to make sure that all required results will be delivered on-time and on-quality. With a help of this checklist you can be sure that the major elements of project success are covered with inspection.
project-inspection-checklist.zip 4 Kb |
 |
|
Project Launch checklist
This Project Launch checklist is composed to help the project managers and their assistants in inspecting their projects for readiness to be launched (started in terms of execution). This universal Project Launch checklist provides you with a Project Launch formula that is a list of project components to be obtained and get checked in order to make sure that you are completely prepared and supported to start out the project performance.
project-launch-checklist.zip 3 Kb |
 |
|
Project Lifecycle Checklist
This Project Lifecycle Checklist is created to help you in managing your project by following the classic methodology consisted of 4 phases. With a help of this checklist you can work through your project in terms of its initiation, planning, execution-controlling and closure.
project-lifecycle-checklist.zip 4 Kb |
 |
|
Project Management Checklist
Project Management Checklist is a 'to do list' for project managers to deliver projects effectively. Use this Project Management Checklist as a step by step guide to put your project plans together.
Project-Management.zip 7.0 K |
 |
|
Project Management plan checklist
This project management plan checklist is about all-round preparation to execute a project. It outlines the main project management plan contents which should be delivered in order to establish and support different aspects of project management including resources, finances, quality, risks etc. This project management plan checklist is divided into sections where each one is dedicated to certain type of management you should consider.
project-management-plan-checklist.zip 6 Kb |
 |
|
Project Mapping Checklist
Project Mapping Checklist is composed for project managers and owners who want to visualize all aspects of their projects in the most intelligible manner. By following tips of this checklist you can schematize different aspects of your project, including risks, resources, manpower, etc.
project-mapping-checklist.zip 3 Kb |
 |
|
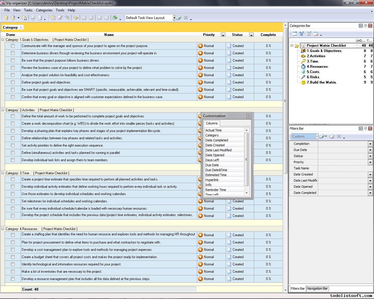
Project Matrix Checklist
Project matrix helps combine different types of project data (incl. costs, time, activities, risks, resources, etc.) into a single table to study problems and decisions that define and establish a framework for managing projects. In this Project Matrix Checklist you can read about key items that are included in the matrix of a conventional project.
project-matrix-checklist.zip 4 Kb |
 |
|
Project Metrics Checklist
Project metrics help you realize whether your project team tries to do what is supposed to be done by the project plan. In this Project Metrics Checklist you can learn key categories of metrics, such as Time, Scope, Cost, Quality, Risk, others. Each category includes several examples.
project-metrics-checklist.zip 4 Kb |
 |
|
Project Migration Plan Checklist
Planning for project migration is a consistent process that involves senior stakeholders in developing a detailed action plan that explains how to move the project from the current operational environment into a new one while ensuring that the project will remain effective. Read this Project Migration Plan Checklist to learn more about this process.
project-migration-plan-checklist.zip 3 Kb |
 |
|
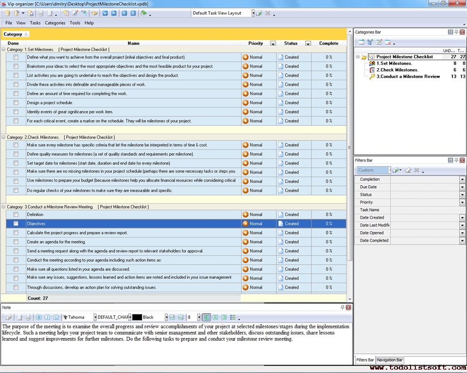
Project Milestone Checklist
A healthy and growing project always requires careful and accurate examination of its status per phase. That’s why it is important to divide the overall implementation process into a range of milestones that help check progress of the project at a selected period of time. In this Project Milestone Checklist you will find out how to use milestones for project tracking and monitoring.
project-milestone-checklist.zip 3 Kb |
 |
|
Project Mitigation Plan Checklist
Project Mitigation Plan Checklist is composed for managers who wish to learn and respond all risks that a project may embrace. In this checklist you will find tips for analyzing and handling any risky factors that your project may face.
project-mitigation-plan-checklist.zip 3 Kb |
 |
|
Project Mobilization Checklist
If you wonder how to mobilize and start implementing your project this Project Mobilization Checklist will be helpful for you. It lists a range of tasks necessary for preparing your project for mobilization. We suggest using VIP Organizer software to do the checklist step by step.
project-mobilization-checklist.zip 0 Kb |
 |
|
Project Monitoring Checklist
Use this Project Monitoring Checklist to learn what major constraints are usually tracked and measured during the monitoring process. The checklist is designed as a simple to-do list that you can re-create in your task management software. We recommend using VIP Organizer software to do the checklist.
project-monitoring-checklist.zip 4 Kb |
 |
|
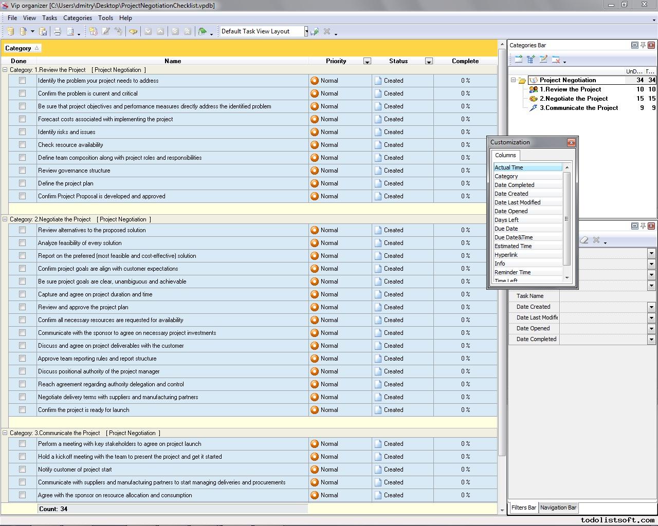
Project Negotiation Checklist
The following Project Negotiation Checklist includes guidelines to assist project managers in reviewing, negotiating and communicating their projects. It is designed as a simple to-do list that can be uploaded into VIP Organizer software. Please use the checklist as an additional guide when planning for your projects.
project-negotiation-checklist.zip 3 Kb |
 |
|
Project Onboarding Checklist
The Project Onboarding Checklist is a how-to guide on transferring a project to a new performing organization. You can read the checklist to learn to on-board your projects with minimized risks and increased probability of success. The checklist outlines five steps of the onboarding process.
project-onboarding-checklist.zip 4 Kb |
 |
|
Project Orientation Checklist
Project Orientation Checklist is created for business executives to assist them on introducing their projects to new team members and adapting these new persons within the project environment. This checklist will help you to orient your new employees in administrative and environmental factors of a project.
project-orientation-checklist.zip 4 Kb |
 |
|
Project Phase Checklist
Usually any project has five phases, including Initiating, Planning, Executing, Controlling and Closing. To learn more about project phase out plan management and to understand how to run each of the project phases, you can read the project phase template given below.
ProjectPhaseChecklist.zip 6,5 Kb |
 |
|
Project Planning template.
This Project Planning Checklist will assist all project managers who need to accomplish Planning stage of a project’s lifecycle. With a help of this checklist you will know what essential tasks need to be accomplished and organized (demonstrated with an example of a project).
ProjectPlanning.zip 25Kb |
 |
|
Project Portfolio Checklist
The lifespan of a typical project portfolio consists of the following steps: Setup, Planning, Execution, and Harvest. Read this Project Portfolio Checklist to learn more about the steps. The checklist is designed for project managers to explain them how to perform their project portfolios and what tasks they need to focus on during the portfolio management process.
project-portfolio-checklist.zip 4 Kb |
 |
|
Project Preparation Checklist
Project Preparation Checklist is composed for the project managers who want to assure that their projects are fully inspected and ready for execution. With a help of this checklist you are able to examine a set of major aspects of a project to ensure good level of preparedness for further work.
project-preparation-checklist.zip 2 Kb |
 |
|
Project Prioritization Checklist
A well prioritized project is a project that is performed with the best use of available resources such as time, people, funds, etc. Read this Project Prioritization Checklist to find out how to best use your project resources and reach higher effectiveness.
project-prioritization-ñhecklist.zip 3 Kb |
 |
|
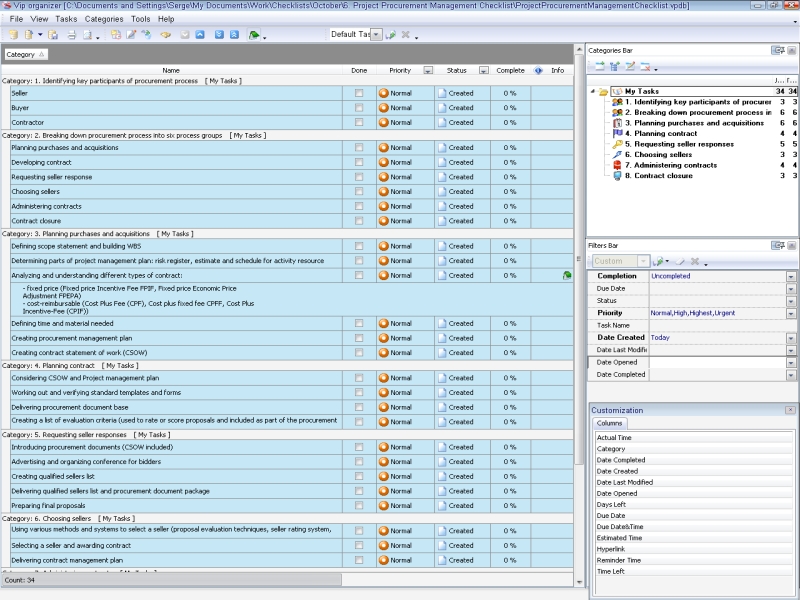
Project Procurement management checklist
The project procurement management checklist helps you improve acquisition management and contract administration starting from initial phase of project. This checklist can be used as a method to decrease project cost, quality risks, and to optimize schedule.
ProjectProcurementManagementChecklist.zip 4,1 Kb |
 |
|
Project Profitability Checklist
Project Profitability Checklist is created to help project managers and project owners in deriving and controlling the level of income which they can gain from their projects. With a help of this checklist you can find out what activities and matters are necessary for keeping your projects profitable.
project-profitability-checklist.zip 3 Kb |
 |
|
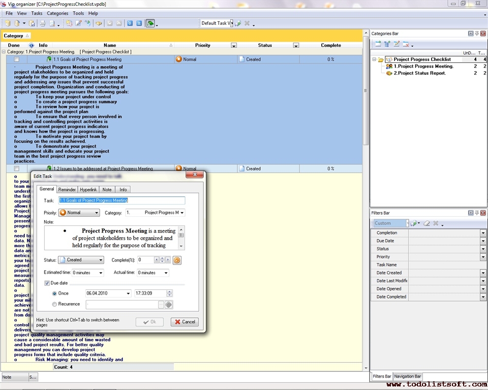
Project Progress Checklist
No project can be successfully completed if no project progress control tools are applied. You need to remember these words and use project progress metrics to ensure successful project delivery. This Project Progress Checklist will help you understand how to track and report progress of your project.
project-progress-checklist.zip 0 Kb |
 |
|
Project Proposal checklist
This project proposal checklist explains elements which are usually included into this kind of document to make it completely legitimate and credible. This document is necessary to state a need for certain actions and to convince the reader(s) to agree, approve and support implementation of the recommended solution. With a help of this project proposal checklist you will understand what paragraphs and sections a traditional project proposal structure is comprised of.
project-proposal-checklist.zip 4 Kb |
 |
|
Project Quality Checklist
The project quality management checklist offers a set of recommendations and suggestions to help you develop a comprehensive project quality management plan template. Use the project quality management checklist to identify quality standards for your project, control and evaluate its deliverables and monitor specific project results to determine if they meet quality standards. The project quality assurance checklist plays the central role in project quality management articles and project quality management training tutorials.
ProjectQualityChecklist.zip 6,5 Kb |
 |
|
Project Quality Management Checklist
The project quality management checklist is made to assist you in assessing quality of processes and procedures throughout the project and ensuring successful project completion. The checklist describes common steps to develop the quality assurance plan, to work out corrective actions and implement preventing actions, so that to improve project.
ProjectQualityManagementChecklist.zip 4,2 Kb |
 |
|
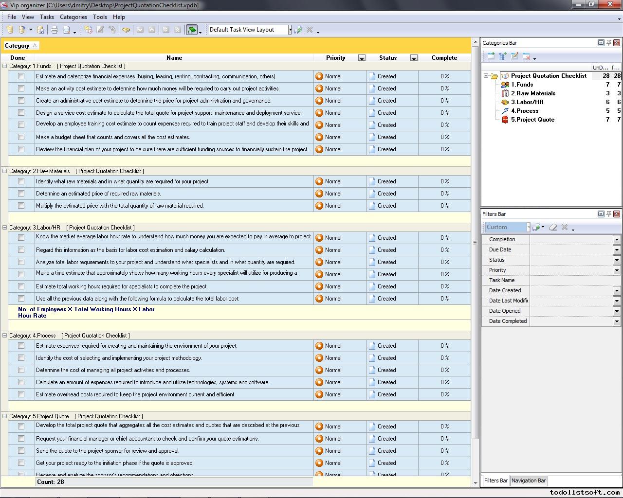
Project Quotation Checklist
In order to quote for your new project, you need to know what kinds of cost (such as activity cost, resource cost, schedule cost) the project will generate and how to estimate those costs. Use the following Project Quotation Checklist to learn more about project cost estimation and quotation.
project-quotation-checklist.zip 3 Kb |
 |
|
Project Readiness checklist
This Project Readiness checklist will be helpful for all project managers because it comprises two essential parts: list of project elements to examine before to greenlight its executions (composed in a form of go/no go checklist), while the second part of this Project Readiness checklist embraces some go-live indicators – what to ensure before releasing the project’s results and representing them to customer or public.
project-readiness-checklist.zip 4 Kb |
 |
|
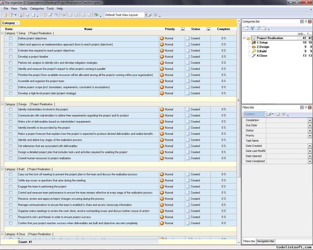
Project Realization Checklist
Project realization is a process that aims to produce desired deliverables, provide expected benefits, and satisfy customer needs. Read this Project Realization Checklist to find out what key phases and tasks you can step through to realize and implement your project.
project-realization-checklist.zip 3 Kb |
 |
|
Project Release Checklist
This Project Release Checklist will be helpful to all managers who are in charge to assure proper realization of their projects at final steps. With a help of this checklists they can focus on checking configuration of the project’s products and testing them, actions necessary for project handover, etc.
project-release-checklist.zip 3 Kb |
 |
|
Project Report Checklist
A typical project can be summarized and reviewed by using status (summary) reports. In this Project Report Checklist we explain a common structure for such reports. The checklist will be helpful for project managers, their deputies and other staff involved in providing status information.
project-report-checklist.zip 4 Kb |
 |
|
Project Request Checklist
For many organizations it is preferable to have some controls with regard to their new projects, especially when they have to undertake a lot of projects in parallel. Such organizations need a process that allows requesting for a new project before making a decision of project approval and planning. This Project Request Checklist explains how to create project requests.
project-request-checklist.zip 3 Kb |
 |
|
Project Requirements Checklist
Project requirements management is a carefully planned and organized effort to deliver a specific objective (for example, introduce a computer system) according to existing conditions of the project environment and needs of the project customer. Use Project Requirements Checklist to know how to plan and evaluate requirements of your project.
project-requirements-checklist.zip 3 Kb |
 |
|
Project Resource Tracking Checklist
Project Resource Tracking Checklist is composed for all project executives who are in charge of keeping control over utilization of time, execution of project work and tracking budget spending. With a help of this checklist you can study the major tasks essential to these functions.
project-resource-tracking-checklist.zip 3 Kb |
 |
|
Project Resource Planning Checklist
Project Resource Planning Checklist is created to help project managers in determining types and amounts of resources that are required to accomplish their projects. With a help of this checklist you can plan HR, administrative and tangible resources, such as consumable materials.
project-resource-planning-checklist.zip 5 Kb |
 |
|
Project Resource Allocation Checklist
Allocation of resources is about using available critical and non-critical resources of a project in the way that prevents waste and ensures cost-effectiveness. In this Project Resource Allocation Checklist you can read about key steps you can take to allocate your project resources in a cost-effective way.
project-resource-allocation-checklist.zip 3 Kb |
 |
|
Project Resource Checklist
Management of project resources aims to develop a resource plan that describes all types of resources (incl. labor, funds, equipment, materials) required to reach project completion. This Project Resource Checklist explains you how to plan for resource consumption.
project-resource-checklist.zip 3 Kb |
 |
|
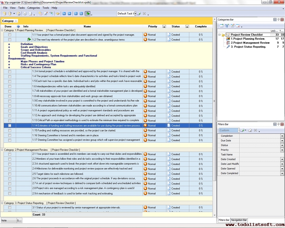
Project Review Checklist
Understanding project review definition and following project review plan are required for monitoring your project and tracking its activities and progress. You can use the next Project Review Checklist to find out how to review your project.
project-review-checklist.zip 4 Kb |
 |
|
Project Risk Identification Checklist
Without clear risk identification tools and methods it is impossible to identify events that may cause risks impeding the achievement of your particular strategy or objective. Such tools help you determine any threats and uncertainties surrounding your project and uncover opportunities that may take your project to a higher level of performance. Use the risk identification checklist to learn more about these tools and methods.
Risk-Identification-Checklist.zip 5 Kb |
 |
|
Project Risk Management Checklist
Risk is a potential probability of suffering loss. In project development, the loss assumes the impact to the project which could be in the form of reduced quality, extra costs, procrastination, or even failure. Risk Management is a complex of methods and controlling measures aimed to prevent risks and reduce their negative consequences over the project. Use Risk Management Checklist to find out what type of risks you should manage and, therefore, to eliminate or minimize risk outcomes.
|
|
|
Project Roadmap Checklist
Project Roadmap Checklist is composed for the project managers to support them in their need to create project roadmaps that would represent sense of their projects to stakeholders or financiers. In this checklist you will find steps that you need to pass until obtaining a project’s ready roadmap.
project-roadmap-checklist.zip 3 Kb |
 |
|
Project Safety Checklist
Every organization is obligated to provide a safe working environment for its employees during the source of a project. If you are going to run a new project you need first to establish safety procedures. In this Project Safety Checklist you will read how to plan for project safety and what aspects should be considered.
project-safety-checklist.zip 5 Kb |
 |
|
Project Schedule checklist
This Project Schedule checklist is created to help you in building effective project time-specified plan, as this is one of the critical success factors for any project. Every project needs properly constructed project schedule and budget to support its completion as appropriate, so this Project Schedule checklist is a guide on how to design and prepare a schedule.
project-schedule-checklist.zip 5 Kb |
 |
|
Project Scope checklist
This Project Scope checklist is a detailed review of what your project scope statement should comprise and address in order to be effective specification of the project’s boundaries. Correctly created project scope document will help the rest of the project flow with minimal troubles. This Project Scope checklist explains not only the basic elements of the project scope statement (baseline project scope deliverables), but also explains its goals, facts, and issues.
project-scope-checklist.zip 4 Kb |
 |
|
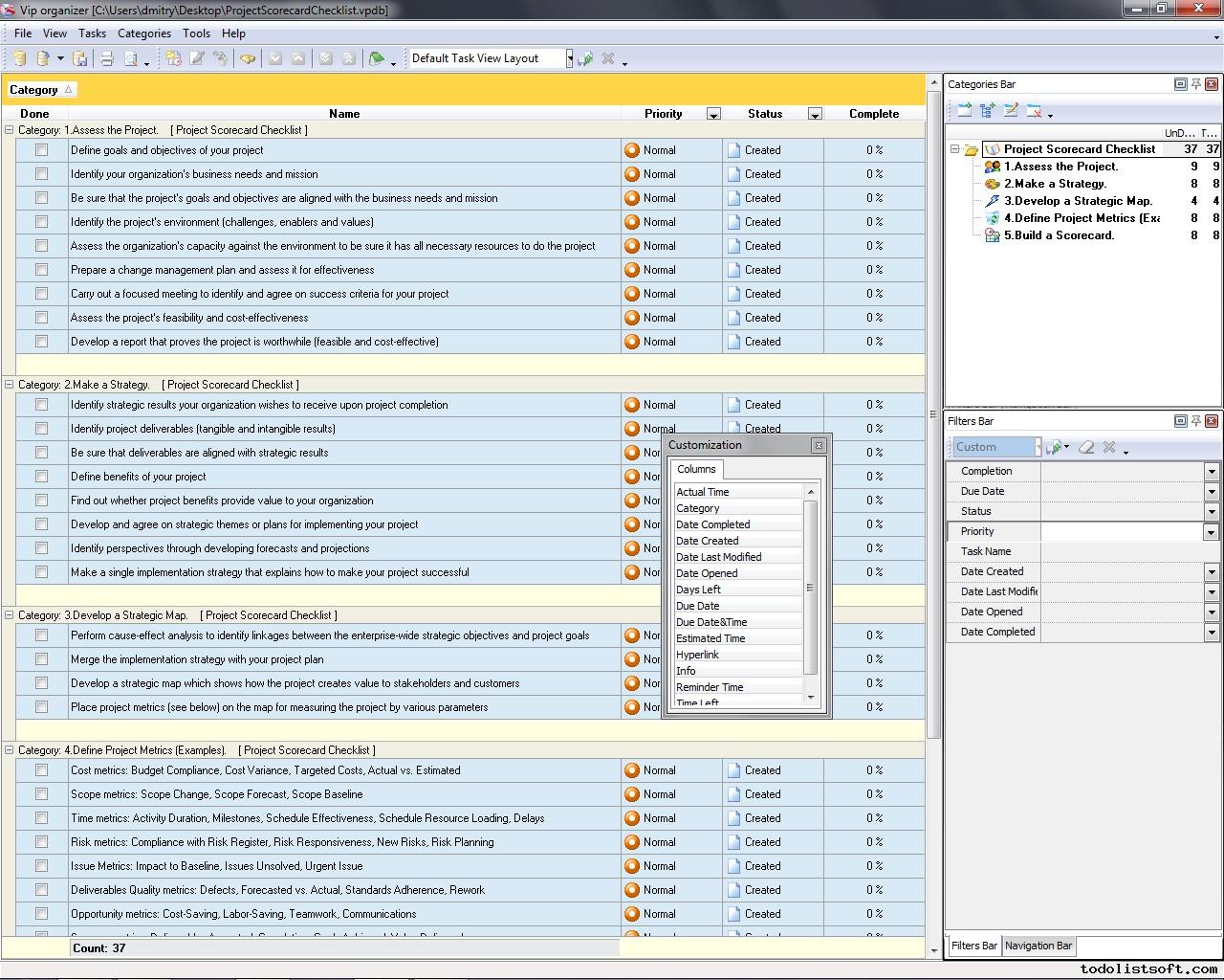
Project Scorecard Checklist
In this Project Scorecard Checklist you can read about essential steps for creating project scorecards. The checklist is designed for project managers and other personnel involved in planning and evaluating projects. It is best used with VIP Organizer software.
project-scorecard-checklist.zip 3 Kb |
 |
|
Project Scoring Checklist
Project Scoring Checklist is created for organizations which need to appraise proposed projects by giving scores to their success factors. With a help of this checklist you can organize a process of scoring the candidate projects to identify their strengths and weaknesses, and to define their overall ratings.
project-scoring-checklist.zip 3 Kb |
 |
|
Project Security Checklist
This Project Security Checklist is created to help project managers in their need to protect their projects against different risks and threats. With a help of this checklist you can learn a lot of useful tips on important items to be controlled for supporting security and safety of your project, including people, operations and machinery.
project-security-checklist.zip 3 Kb |
 |
|
Project Selection Checklist
This Project Selection Checklist highlights important aspects to be considered when selecting and reviewing a project. It will be helpful for people involved in planning and evaluation of new projects. The checklist is best to do with VIP Organizer software.
project-selection-checklist.zip 3 Kb |
 |
|
Project Specification Checklist
A typical project specification defines the full extent of work effort to explain what goals and objectives to achieve by the project, what boundaries and requirements are to be followed, what constraints & assumptions are to be counted, and what people are to be involved in the project. Use this Project Specification Checklist to learn more on this point.
project-specification-checklist.zip 4 Kb |
 |
|
Project Spending Plan Checklist
Project Spending Plan Checklist is created to support executives who are in charge of the project budget and cost management. With a help of this checklist you can learn how the project spending can be kept reasonable and suitable to initial plans.
project-spending-plan-checklist.zip 3 Kb |
 |
|
Project Sponsor Checklist
Project Sponsor Checklist is created to assist the project owners in establishing effective project sponsorship that embraces more than just providing necessary project resources. With a help of this checklist you can learn what the major functions of a project sponsor are, and how a sponsor can be really useful for his project.
project-sponsor-checklist.zip 3 Kb |
 |
|
Project Synopsis Checklist
Project Synopsis Checklist is created for project managers who want to write narrative summaries of their projects (such a summary is called a project synopsis). While there is no a single commonly accepted schema on how to create a project synopsis, this checklist advises on the most demanded components.
project-synopsis-checklist.zip 3 Kb |
 |
|
Project Staffing Checklist
In this Project Staffing Checklist we talk about key tasks and steps you can do to plan for human resources required for your project. The checklist includes such categories as Recruitment, Planning, Orientation & Development, and Remuneration & Evaluation. Please use the checklist as an additional guide when estimating project HR needs.
project-staffing-checklist.zip 3 Kb |
 |
|
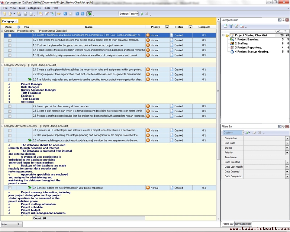
Project Startup Checklist
Project startup is the initial stage of the project management lifecycle when the project baseline is defined, the project database is created, and the kick-off meeting is organized. Read the next Project Startup Checklist to learn more about this stage.
project-startup-checklist.zip 4 Kb |
 |
|
Project Status Checklist
By reading this Project Status Checklist you will find out what aspects are to be reviewed during the monitoring & control phase of your project. The checklist will be helpful for project managers and planners. It is designed in the form of a to-do list.
project-status-checklist.zip 4 Kb |
 |
|
Project Status Meeting Checklist
Read this Project Status Meeting Checklist to learn more about the basic steps for planning a successful status meeting and developing an agenda for this even. It is designed for senior project staff to explain them what criteria to use in initiating and closing the meeting, what necessary activities to carry out for preparing the meeting, and what key items to include in the agenda.
project-status-meeting-checklist.zip 4 Kb |
 |
|
Project Steering Committee Checklist
Project Steering Committee Checklist is created to help the organizations in assembling this kind of committees to ensure continual, qualified and responsible supervision and decision-making upon their projects. With a help of this checklist you can form up such a committee, assign a champion to lead it, and regulate its functions.
project-steering-committee-checklist.zip 3 Kb |
 |
|
Project Summary Checklist
Project summary is a document that formally states the rationale, goals, objectives, methods, and benefits of a proposed project. It aims to convince the sponsor of the need to start the project. The following Project Summary Checklist explains how to develop this document.
project-summary-checklist.zip 3 Kb |
 |
|
Project Sustainability Checklist
How to make a project sustainable? A project becomes sustainable when its resources are managed and utilized in the way that ensures successful project completion. Read this Project Sustainability Checklist to learn three major principles of project sustainability and to takes steps for planning sustainable projects.
project-sustainability-ñhecklist.zip 3 Kb |
 |
|
Project Tailoring Checklist
Use this Project Tailoring Checklist to tailor and incorporate your project to the business process environment of your organization. The checklist is a step-by-step guide that includes a range of tasks. You can use VIP Organizer software to do the checklist.
project-tailoring-checklist.zip 4 Kb |
 |
|
Project Team Selection Checklist
Project Team Selection Checklist is developed for the project managers and for their assistants to help them in assembling project teams of proper competence and qualification. With a help of this checklist you can manage completion of your project charter, develop project needs in manpower and set selection criteria to screen candidates.
project-team-selection-checklist.zip 4 Kb |
 |
|
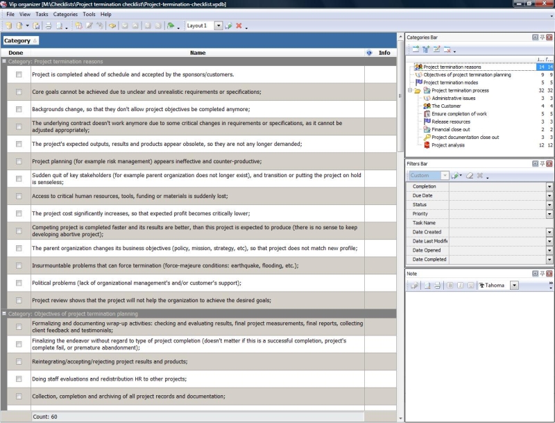
Project Termination checklist
This project termination checklist will help you to close-out your project correctly. The project termination phase is extremely important as every project (doesn’t matter if completed successfully or failed) should be properly closed. This project termination checklist embraces many aspects of effective project termination, comprising its reasons, modes, and project termination plan for the actual process.
project-termination-checklist.zip 7 Kb |
 |
|
Project Testing Checklist
Testing a project meaning evaluating its content (activities, measures, resources, tools, methods) to determine whether it is technically feasible and economically reasonable and whether it is able to deliver desired results and reach success. This Project Testing Checklist explains how to test and evaluate projects.
project-testing-checklist.zip 3 Kb |
 |
|
Project Timeline Checklist
Project Timeline Checklist is created to help the project managers in their efforts at creating and managing project timelines. With a help of this checklist you can learn what activities are necessary to make sure that you have a workable timeline document.
project-timeline-checklist.zip 3 Kb |
 |
|
Project Tracking Checklist
The project tracking checklist contains guidelines and tips to help you keep your project on track and make sure the project activities meet your expectations and produce deliverables . Use this checklist at your project tracking workspace each time when you need to control and monitor tasks, jobs and events of the project.
project-tracking-checklist.zip 7,2 Kb |
 |
|
Project transition checklist
This project transition checklist explains how to undertake the procedure of handing over the project from its producers (executers) to support or operation team of project’s customers, owners or sponsors. It necessary to make sure that a set of essentials processes is established, and the project transition plan is prepared. This project transition checklist will help you to organize and control this procedure.
project-transition-checklist.zip 4 Kb |
 |
|
Project Turnover Checklist
Project turnover is a ratio between unexpected changes that produce a negative outcome for a project and expected changes that are planned in the change management plan. Use this Project Turnover Checklist to find out key reasons for project turnover and how to develop a project turnover action plan in two steps.
project-turnover-checklist.zip 3 Kb |
 |
|
Project Update Checklist
Requested updates or changes to processes and activities of projects are usually made under control and approval of senior management teams. In this Project Update Checklist you can read about key steps the senior management team of your project needs to take to register and manage project updates.
project-update-checklist.zip 3 Kb |
 |
|
Project Validation Checklist
Project Validation Checklist is a guide to help any organizations to inspect and validate candidate projects as corresponding to certain standards. With a help of this checklist you can establish project validation process to screen out applicant projects that do not fit through your multifaceted criteria.
project-validation-checklist.zip 4 Kb |
 |
|
Project Variance Report Checklist
Project Variance Report Checklist is created for project managers who wish to derive variance between actual and planned values of the critical project parameters. With a help of this checklist you can create worksheets for creating project variance forms and learn algorithm of using them.
project-variance-report-checklist.zip 2 Kb |
 |
|
Project Vetting Checklist
Project vetting is a consistent process which aims to screen and evaluate a proposed project against usefulness and cost-effectiveness before submitting this project to the sponsor. The following Project Vetting Checklist explains you what key items you need to vet and examine to approve your projects.
project-vetting-checklist.zip 4 Kb |
 |
|
Project Viability Checklist
Project Viability Checklist is created for all business and project managers who wish to learn the principles to prevent their projects from losing their maximal benefits. With a help of this checklist you can correct and examine your managerial actions to know whether they secure or contradict the viability of your projects.
project-viability-checklist.zip 3 Kb |
 |
|
Project Work Checklist
When you plan for work of your project you need to take into account a range of aspects such as Budget & Cost, Deliverables, Scope of Work, and others. Use this Project Work Checklist to learn all the aspects of project work planning.
project-work-checklist.zip 4 Kb |
 |
|
Project Workshop Checklist
Use this Project Workshop Checklist to learn how to get prepared for a project workshop. The checklist includes key steps and tasks you can do to develop your agenda and use this document to manage the course of your workshop. It can be used as an additional guide for meeting documentation.
project-workshop-checklist.zip 2 Kb |
 |
|
Agile Checklist
The following Agile Checklist gives you a quick review of the agile methodology, its advantages and limitations and allows you to understand the basic steps of this PM methodology.
agile-checklist.zip 5 Kb |
 |
|
Construction Project Checklist
This Construction Project Checklist is designed to help project managers, constructors, architects and engineers to plan, schedule and budget processes for a construction project. You can use this checklist to get an idea of managing typical construction projects.
construction-project-checklist.zip 4 Kb |
 |
|
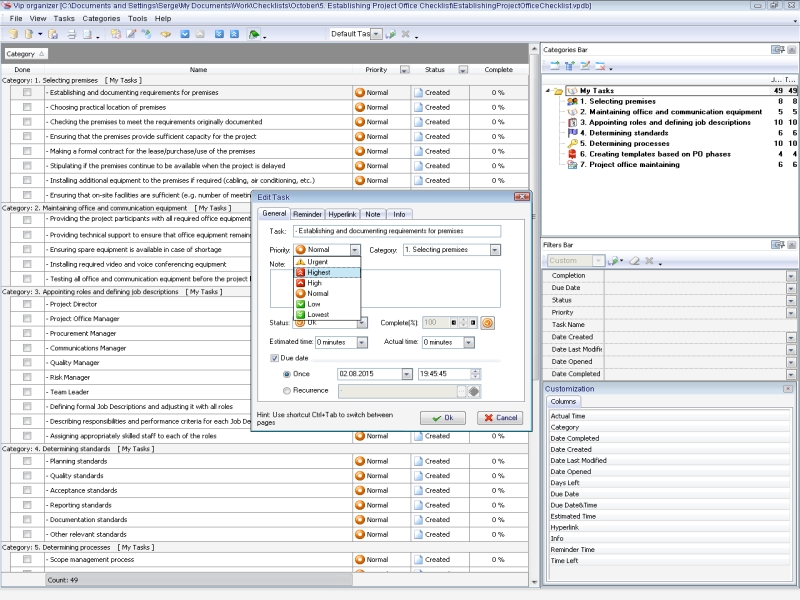
Establishing Project Office Checklist
The Project Office Checklist can be used on the initiation phase of the project office to ensure that it includes infrastructure, documentation, appropriate roles and responsibilities allocation required to support the project. Use this checklist to review the project office operation to ensure that it supports the project as originally planned.
EstablishingProjectOfficeChecklist.zip 4,7 Kb |
 |
|
|
Establishing Sponsorship Project Checklist
The checklist for establishing sponsorship project guides you through the ways of establishing and getting the best out of sponsorship arrangement. It will be useful for commercial managers engaged in sponsorship management for the first time. 
ChecklistForEstablishingSponsorsHipprojec.zip 6,5 Kb |
 |
|
Developing Project Schedule Checklist
Project scheduling is a process that states how to manage time and resources to accomplish work. Use a scheduling software tool (VIP Task Manager is recommended) and t his developing project schedule checklist to plan and track the schedule of your project.
|
|
|
IT Project Checklist
This IT Project Checklist is created to guide IT professionals who are beginners yet in managing their own projects. Using this checklist you will find out how you can collaborate with the customer representatives and how to continually make sure that you are working at what is expected by them to prevent their dissatisfaction.
it-project-ñhecklist.zip 4 Kb |
 |
|
Lessons Learnt Checklist
This Lessons Learnt Checklist is designed to help you understand what the lessons learnt process is, how to uncover opportunities for existing projects, and what to do in order to re-use these opportunities in the next projects. The template can be applied both to lessons learnt in project management and lessons learnt in life organization. LessonsLearntChecklist.zip 6,5 Kb |
 |
|
Kickoff Meeting Checklist
This Kickoff Meeting Checklist gives you ideas on how to create an agenda for the kickoff meeting and what major activities should be performed during the meeting. The checklist will help you plan meeting tasks and establish effective project kickoff communication.
project-kickoff-checklist.zip 4 Kb |
 |
|
Managing outsourcing project checklist
Management of an outsourcing project can be more difficult and complicated process rather than any other sort of project. Project manager should define objectives, select the right outsourcing partner, and make an agreement. The outsourcing project takes more time and requires high competence and broad experience. The Managing outsourcing project checklist will help prepare, start and control the project, and to handle relationships with outsourcing partner.
ManagingOutsourcingProjectChecklist.zip 6,5 Kb |
 |
|
Prince2 Project Checklist
This Prince2 Project Checklist is created to help people in applying this famous methodology used by UK government (as the project management standard for public projects). With a help of this checklist you can learn the main processes and activities included into Prince2.
prince2-project-checklist.zip 4 Kb |
 |
|
Pre-Project Checklist
If you want to plan your next project well beforehand, this Pre-Project Checklist is helpful for you. It gives a list of tasks and activities you can do to prepare everything required for your project. Read the checklist to learn more.
pre-project-checklist.zip 4 Kb |
 |
|
Project Take-off Checklist
The following Project Take-off Checklist is applicable to most kinds of projects. It explains how to set up a project and prepare it for implementation. The checklist will be helpful for project planners who need to have a template that explains what keys steps can be taken to prepare their projects for approval and launch.
project-takeoff-checklist.zip 0 Kb |
 |
|
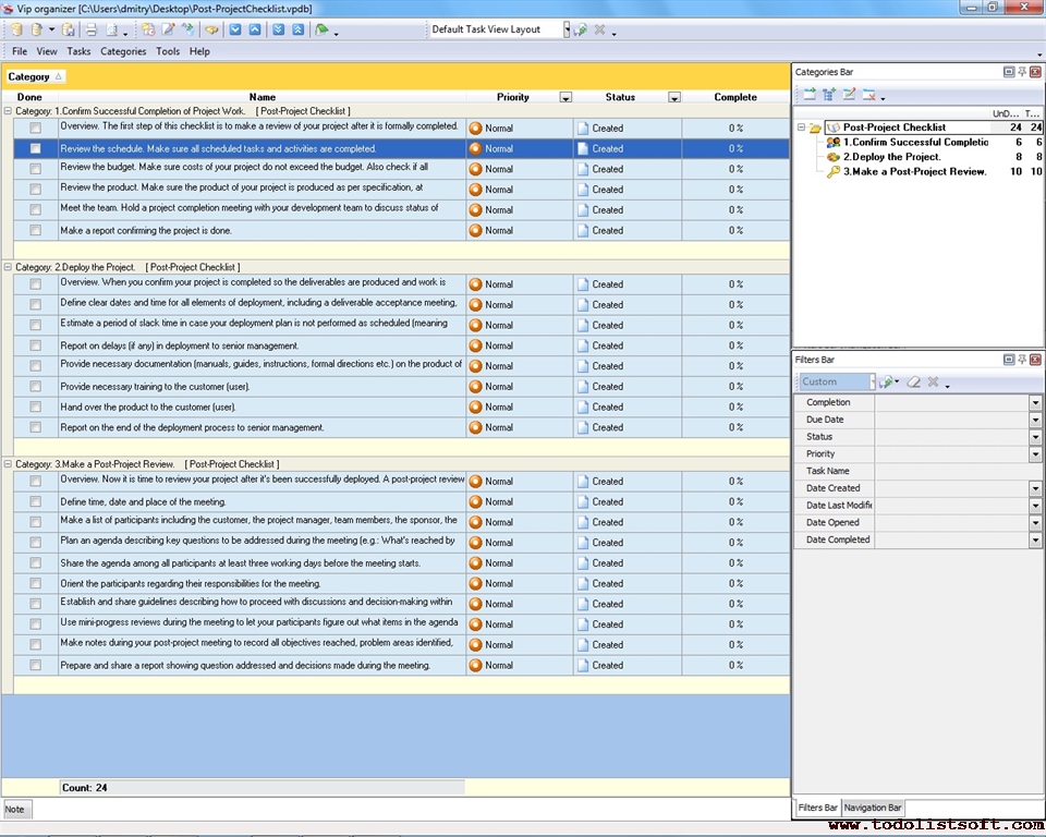
Post-Project Checklist
This Post-Project Checklist is designed to help you review your project and hold a post-implementation meeting after the project has been successfully completed and deployed. You can use VIP Organizer software to upload the checklist and use it in your daily practice of project management.
post-project-checklist.zip 3 Kb |
 |
|
Progress Report Checklist
This Progress Report Checklist is composed to help everyone who is in charge to measure and control progress over certain tasks or projects (project managers, task supervisors, etc). With a help of this checklist you will be able to inspect if everything necessary for this function is ready.
progress-report-checklist.zip 3 Kb |
 |
|
Sample Project Checklist
The idea of planning sample projects allows you to manage typical projects easier because you can create a series of sample documents and organize key project activities in advance before your project gets started. The given Sample Project Checklist will tell you how to plan a sample project.
sample-project-template.zip 5 Kb |
 |
|
Scrum Checklist
This Scrum Checklist is an overview that can be used to learn this famous agile methodology of project management, which is widely and effectively used in software development (and also in many other industries as well). This Scrum Checklist explains the Scrum basics such as roles, essentials of the workflow of this method (actions to complete on every Sprint and Daily agenda), some pieces of “Scrum how to” advice, etc.
scrum-checklist.zip 6 Kb |
 |
|
Six Sigma Project Checklist
This Six Sigma Project Checklist is created to explain this famous business management strategy (initially invented by Motorola) to business managers who are interested in implementing it. Using this checklist you can study two methods included in it – DMAIC and DMADV.
six-sigma-project-checklist.zip 5 Kb |
 |
|
|
|