| Order 750 checklists in MS Word and PDF printable format at $49.99 USD only. |
BUY NOW!  |
|
|
Business Process Performance Checklist
Business Process Performance Checklist is created for those business managers who wish to keep their enterprise processes under accurate monitoring. With a help of this checklist you can inspect the business process performance factors, deploy controls over them, and monitor practical results.
Business-Process-Performance-Checklist.zip 4 Kb |
 |
|
Business Process Flowchart Checklist
Business Process Flowchart Checklist is made for enterprise executives who wish to schematize their business processes to obtain their vivid representations. With an aid of this checklist you can study the major flowchart shapes and how they should be used to represent your process.
business-process-flowchart-checklist.zip 2 Kb |
 |
|
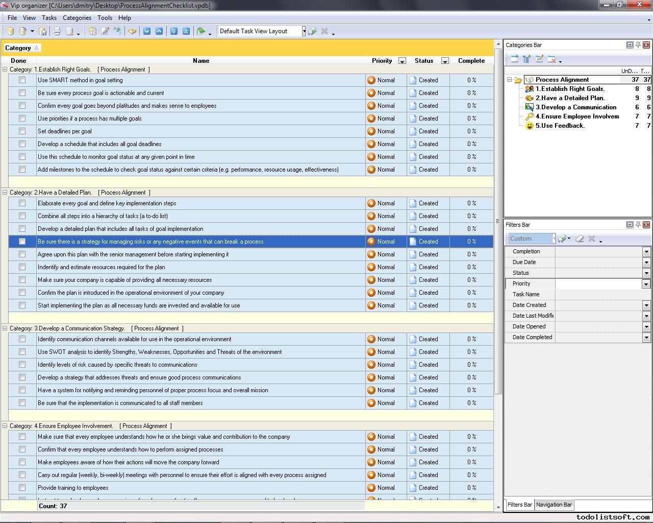
Process Alignment Checklist
Aligning a process means systematically arranging the process’s goals with a common purpose or mission. An aligned process always contributes to overall success of high-level objectives. This Process Alignment Checklist explains how to make business processes aligned with strategic goals.
process-alignment-checklist.zip 3 Kb |
 |
|
Process Audit checklist
This Process Audit checklist is created to help you in organizing this important process that makes sure of effective functioning of any business process you may need to audit (inspect and examine for compliance and efficiency). This Process Audit checklist works as a process audit definition embracing essential procedures, and as a check sheet of points to examine on a process.
process-audit-procedures.zip 5 Kb |
 |
|
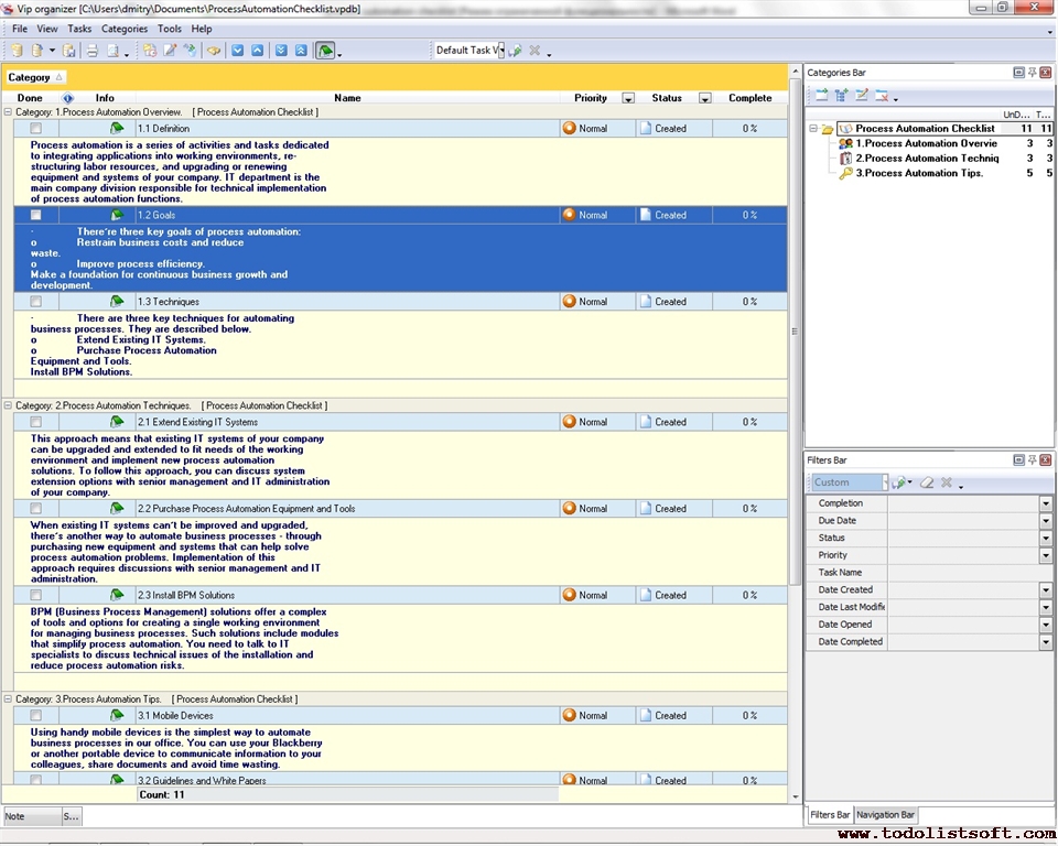
Process Automation Checklist
Why does your company need to automate business processes? There are three reasons: 1) To reduce business costs; 2) To improve process efficiency; 3) To achieve business growth in the long run. This Process Automation Checklist gives an overview of process automation and briefly describes several key techniques for automating business processes.
process-automation-checklist.zip 3 Kb |
 |
|
Process Change Checklist
This Process Change Checklist is designed for business executives who need to elaborate and implement business process alterations in their organizations. With a help of this all-round checklist you can learn why and how this complex organizational effort is carried out.
process-change-checklist.zip 5 Kb |
 |
|
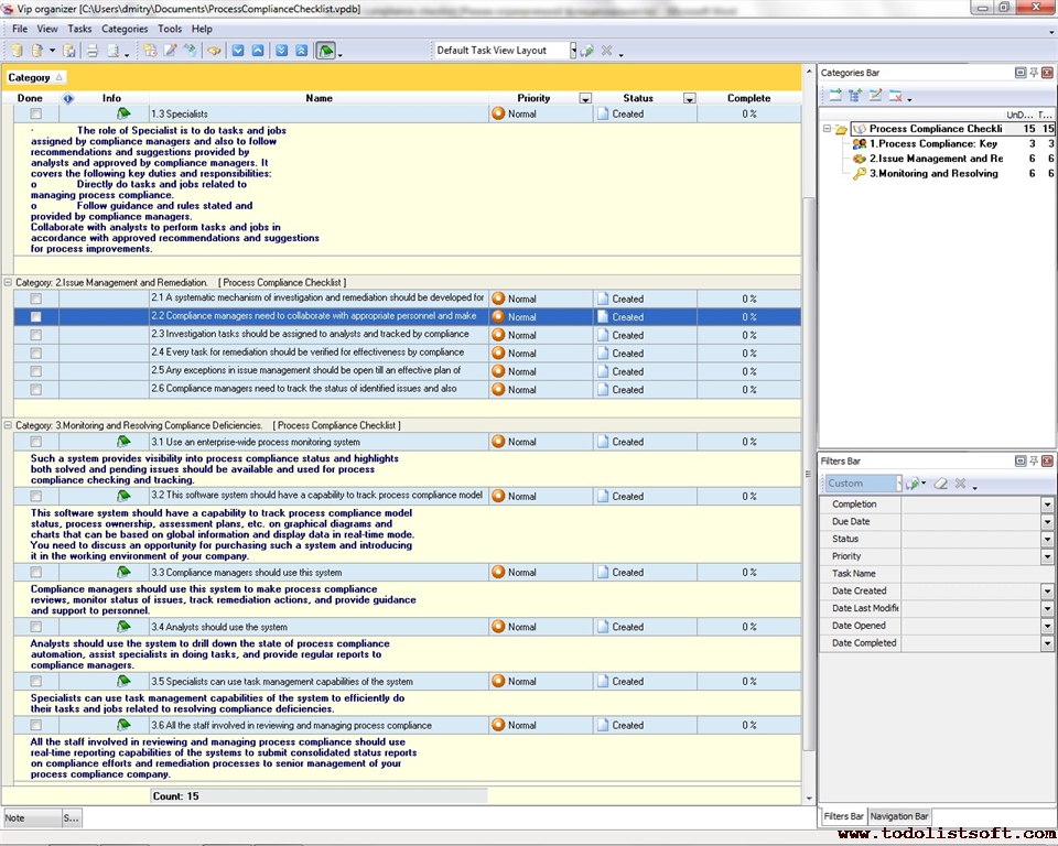
Process Compliance Checklist
The Process Compliance Checklist provides a brief description on how to manage and monitor process compliance and also outlines key roles and responsibilities of people involved in carrying out compliance procedures.
process-compliance-checklist.zip 4 Kb |
 |
|
Process Costing Checklist
This Process Costing Checklist is created to be helpful to all those executives who wish to apply this costs accounting methodology in their production control efforts. With a help of this checklist you can follow the facts and algorithm of Process Costing – a technique which suits the needs of a large-scale manufacturing.
process-costing-checklist.zip 3 Kb |
 |
|
Process Control Checklist
This Process Control Checklist is created to assist business executives who need to set up controls over their organizational and production processes in order to ensure their quality. With a help of this Checklist you will understand what should be added into unique processes of your organization in order to make them steadily productive and controllable.
process-control-checklist.zip 3 Kb |
 |
|
Process Documentation Checklist
This Process Documentation Checklist is designed to help you in describing and supplementing the business processes running within your company with a special documentation. With a help of this checklist you can learn why this arrangement is helpful and what you need to document.
process-documentation-checklist.zip 3 Kb |
 |
|
Process Development Checklist
In this Process Development Checklist you will learn how to develop a process in four basic steps. It will be helpful for people involved in planning various projects, activities and procedures. The Checklist is designed as a simple to-do list.
process-development-checklist.zip 3 Kb |
 |
|
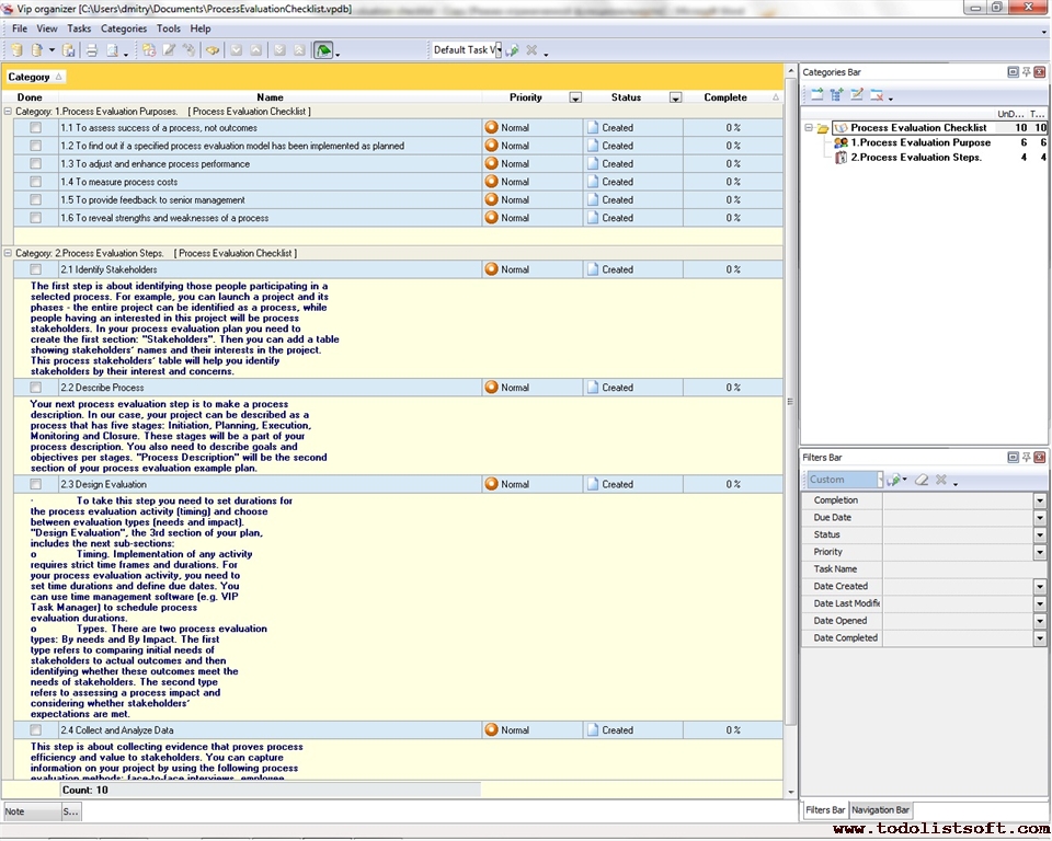
Process Evaluation Checklist
A properly chosen process evaluation methodology allows focusing on what services are provided to whom and how. This Process Evaluation Checklist will show you why to evaluate a process and what basic steps can be taken to conduct successful process evaluation.
process-evaluation-checklist.zip 3 Kb |
 |
|
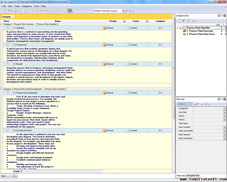
Process Flow Checklist
Using process flow charts in business and project management helps managers to plan for successful implementation of workflows, activities and tasks. In this Process Flow Checklist you will find out how to develop a process flow diagram in four steps.
process-flow-checklist.zip 3 Kb |
 |
|
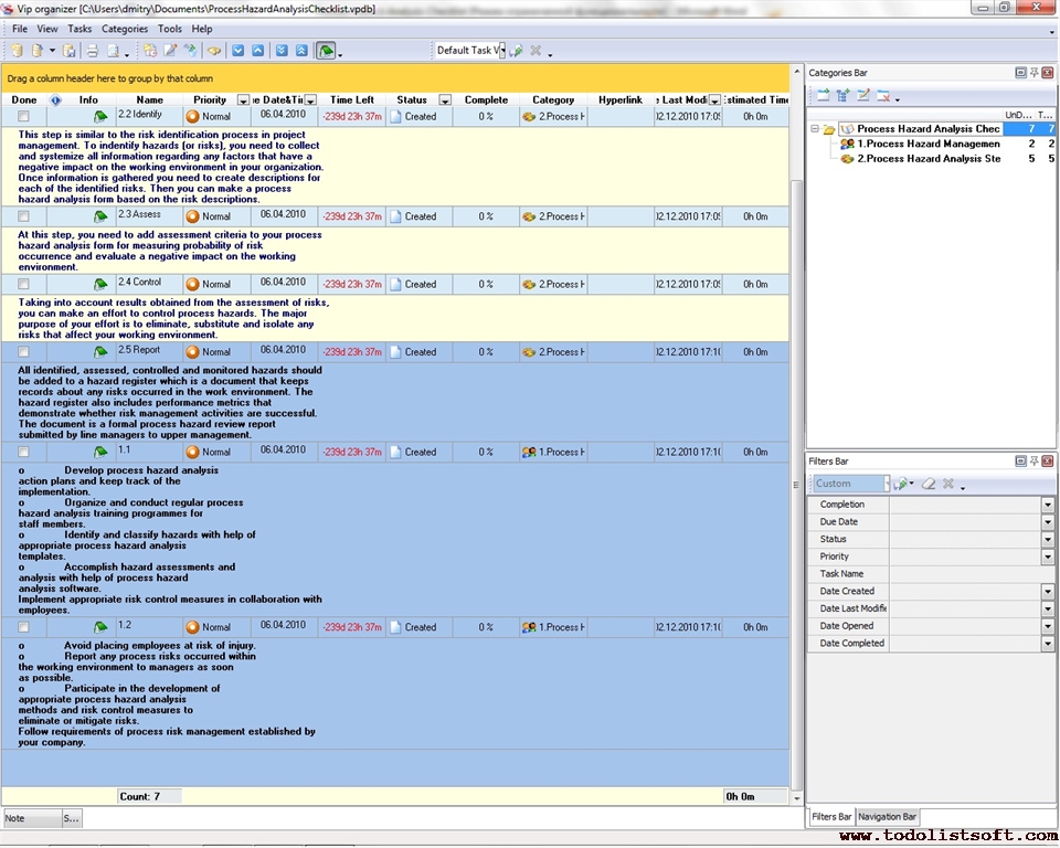
Process Hazard Analysis Checklist
Process hazard management is vital to keeping a working environment safe and productive. Your organization needs to follow the best practices of process hazard management by analyzing and eliminating risks associated with an identified hazard. This Process Hazard Analysis Checklist will help you analyze process risks.
process-hazard-analysis-checklist.zip 3 Kb |
 |
|
Interactive Process Checklist
This Interactive Process Checklist will be helpful both to employees and employers to know their duties and rights in terms of Interactive Process which is the term meaning a dialog between an employee who suffers from a health impairment and his or her employer who considers reasonable accommodations to facilitate further labour of this person.
interactive-process-checklist.zip 3 Kb |
 |
|
Process Improvement checklist
This process improvement checklist will be helpful to any organization or business management in order to learn the process improvement basics, and it can help them to establish effective and continuous business processes streamlining practice ensuring the highest possible performance, quality, lower costs, and better productivity of their businesses. This process improvement checklist explains principles, activities, methods and structure of this procedure.
process-improvement-checklist.zip 6 Kb |
 |
|
Process Innovation Checklist
Process Innovation Checklist will be helpful to everyone who seeks new ideas for improving his or her business processes through implementing new approaches and methods. With a help of this checklist you will discover a bunch of areas where you can find some fresh opportunities.
process-innovation-checklist.zip 2 Kb |
 |
|
Process Integration Checklist
This Process Integration Checklist is composed to support organizational executives in terms of their need to integrate multiple business processes for more overall efficiency in business activity. With a help of this checklist you can learn more about levels of integration: reusability, transferring, and consolidation of reporting.
process-integration-ñhecklist.zip 4 Kb |
 |
|
Process KPI Checklist
Process KPI Checklist is a document to help business managers in deploying controls over their processes. With a help of this checklist you can review different areas of process management and organization to learn the key items to be controlled with a help of performance indicators.
process-kpi-checklist.zip 3 Kb |
 |
|
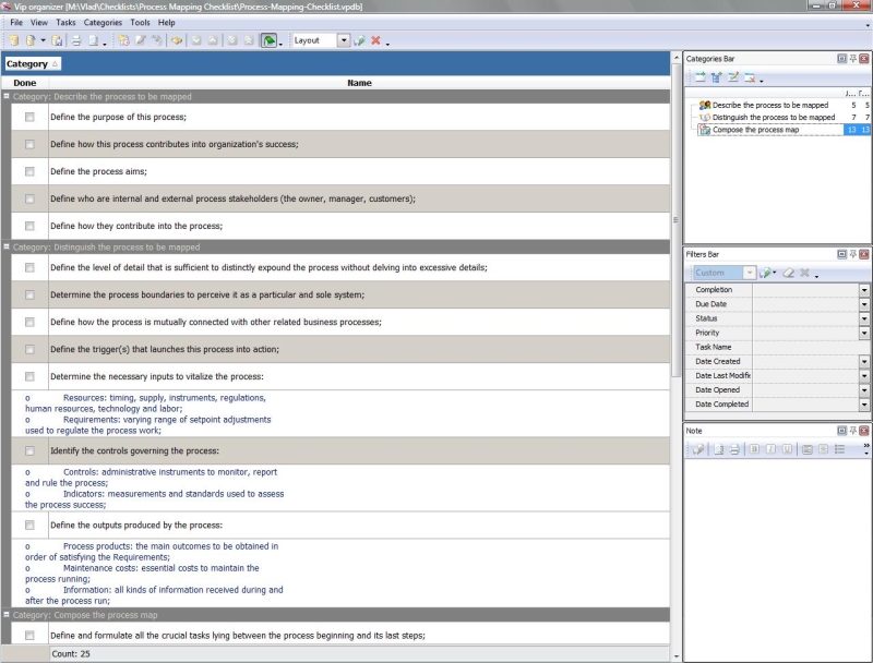
Process Mapping Checklist
This Process Mapping Checklist is created to help business researchers and managers in creating maps of their business processes in order of optimizing and improving them. With a help of this checklist you can obtain a better vision of your processes through depicting them to consider their risks, deliverables and workflow.
process-mapping-checklist.zip 3 Kb |
 |
|
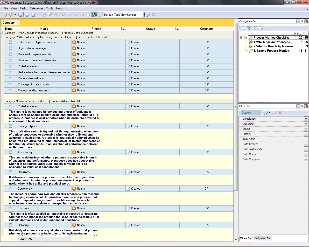
Process Metrics Checklist
In this Process Metrics Checklist you will read about reasons and goals of measuring processes. You will also find out what sample metrics to use. The checklist is supposed to be helpful for people involved in managing, assessing and controlling performance of processes.
process-metrics-checklist.zip 3 Kb |
 |
|
Process Modeling Checklist
This Process Modeling Checklist will be helpful to everyone who is in charge of creating a process model. This checklist contains suggestions on how to prepare and realize this effort.
process-modeling-ñhecklist.zip 3 Kb |
 |
|
Process Monitoring Checklist
Process Monitoring Checklist is created for business managers who need to keep their processes under accurate control. With a help of this checklist you can prepare an effective schema of process monitoring, including areas of process performance, impact, participants, organization and risks.
process-monitoring-checklist.zip 3 Kb |
 |
|
Process Planning Checklist
This Process Planning Checklist is created for all business managers who wish to design and establish definite business processes in their companies. This checklist is helpful as it explains how to make processes more manageable and how to plan them on every stage.
process-planning-checklist.zip 3 Kb |
 |
|
Process Problem Solving Checklist
Addressing problems related to some process means performing an effective procedure for organizing, maintaining and monitoring potential resolutions of problems that remain open and relevant to the process. Such a procedure is described in this Process Problem Solving Checklist.
process-problem-solving-checklist.zip 3 Kb |
 |
|
Process Profitability Checklist
Process Profitability Checklist is created for managers who wish to ensure the best possible level of profitability for their business processes – this can be done via continuous process optimization, control and management (improvement, trainings, etc) – all these is explained in this checklist.
Process-Profitability-Checklist.zip 3 Kb |
 |
|
Process Qualification Checklist
This Process Qualification Checklist is created to guide managers through qualifying the product design and determining if it can be manufactured at the demanded costs and quality, as well as how all these efforts are carried out. With a help of this checklist you can qualify how the product will be developed, engineered and produced.
process-qualification-checklist.zip 2 Kb |
 |
|
Process Recording Checklist
Recording a process is an important activity that allows documenting the process and associated events by using recording tools, equipment and systems. For example, recording the course of a project meeting helps meeting participants to focus on important topics during and after the meeting. This Checklist explains how to record a process in three steps.
process-recording-checklist.zip 4 Kb |
 |
|
Process Requirements Gathering Checklist
Process requirements refer to a set of constraints, demands, needs and other definite parameters that characterize process performance and should be met or satisfied within a certain time-frame. Read this Process Requirements Gathering Checklist to find out how to collect requirements for a business process.
process-requirements-gathering-checklist.zip 3 Kb |
 |
|
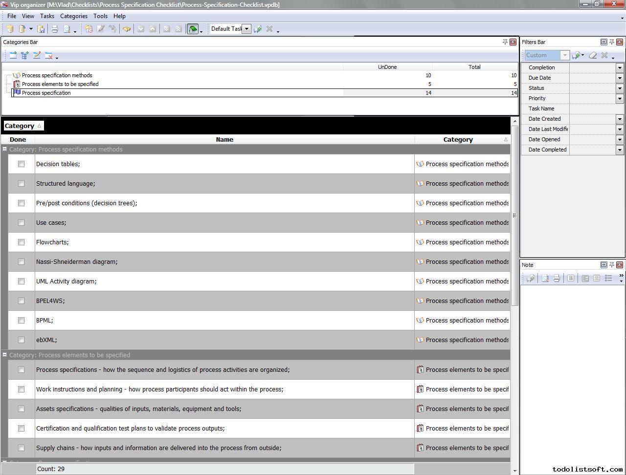
Process Specification Checklist
Process Specification Checklist is composed for managers who need to describe processes in order to increase their organizational incorporation and ensure successful functioning. With an aid of this checklist you can specify your processes to make them more manageable.
process-specification-checklist.zip 3 Kb |
 |
|
Process Scorecard Checklist
Process scorecard is an evaluation sheet to analyze and assess a process for feasibility by using a set of measures. As a rule it is used in managing process performance and planning for improvements. Read this Process Scorecard Checklist to learn what measures to include in a scorecard for evaluating processes.
process-scorecard-checklist.zip 3 Kb |
 |
|
Process Safety Management checklist
This Process Safety Management checklist can be helpful for enterprise and business managers of different levels as it can help you to give an all-round process safety management definition in your organization to reach a better level of anti-hazard and emergency-prevention policy. This Process Safety Management checklist embraces different aspects of on-the-job safety: safety management basics, standards, elements, etc.
process-safety-management-checklist.zip 5 Kb |
 |
|
Process Scheduling Checklist
In this Process Scheduling Checklist we describe the procedure of scheduling a typical process as a series of 6 steps. The steps explain how to plan and sequence process activities, set dependencies, determine durations, and make a schedule. The checklist will be helpful for specialists involved in process management.
process-scheduling-checklist.zip 3 Kb |
 |
|
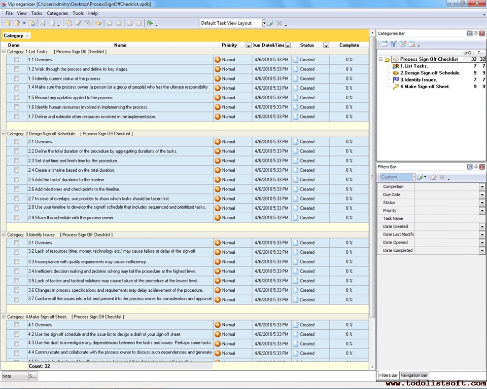
Process Sign Off Checklist
For successful finalization of a process it is recommended to carry out the sign-off procedure. Such a procedure helps make sure the process is completed at appropriate quality levels and with a minimized number of mistakes. Use this Process Sign Off Checklist to learn how to carry out the procedure in 4 steps.
process-sign-off-checklist.zip 4 Kb |
 |
|
Process Tracing Checklist
This Process Tracing Checklist is created to support process managers who have detected some problems in performance level of their supervised processes, and therefore need to drill down to find underlying causes of the problem. With a help of this checklist you will know how to formulate a problem, how to consider its roots, and then how to trace it down to resolve.
process-tracing-checklist.zip 3 Kb |
 |
|
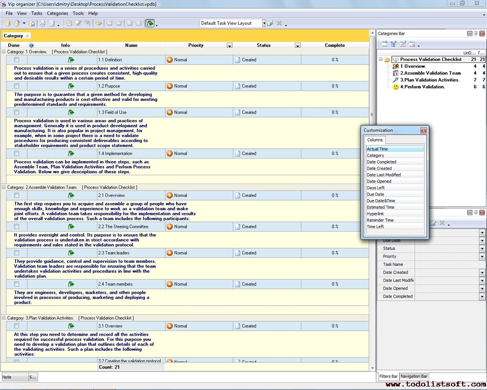
Process Validation Checklist
Process validation is widely used as an efficient method for ensuring that a certain process is performed in accordance with predefined requirements and rules so this process produces desired outcomes. In the Process Validation Checklist you will read an overview and basic steps of the method.
process-validation-checklist.zip 4 Kb |
 |
|
Process Workflow Checklist
This Process Workflow Checklist describes three steps for performing a typical process workflow. It will be helpful for various specialists involved in process planning and management. The checklist can be uploaded into VIP Organizer which is a task management program.
process-workflow-checklist.zip 3 Kb |
 |
|
|
Business Process Analysis Checklist
Business process analysis template is designed for enterprise supervisors who would like to research if business processes, used within their companies, are properly organized and optimized. This template includes positions that should be checked when studying efficiency of business process.
ProcessAnalysisChecklist.zip 3,4 Kb |
 |
|
Business Process Architecture Checklist
Business process architecture is a schema that shows how an enterprise’s activities, human capital and technology should be organized and interrelated in order to ensure strategic alignment with corporate goals and mission. It explains what technology and process employees need to be used in performing tasks and duties. Read this Business Process Architecture Checklist to learn more on this point.
business-process-architecture-checklist.zip 3 Kb |
 |
|
Business Process Hierarchy Checklist
Business Process Hierarchy Checklist is created for business managers who would like to define taxonomy of their processes within organizational structure, as well as to hierarchize their internal process matters, such as workforce, resources, etc.
business-process-hierarchy-checklist.zip 2 Kb |
 |
|
Business Process Diagram Checklist
A diagram of business process provides a graphic representation of the process with multiple sub-processes and tasks that are organized and grouped by resources, time, inputs and outputs. It is a great tool to map out and perform business processes. Read this Business Process Diagram Checklist to learn how to develop process diagrams.
business-process-diagram-checklist.zip 3 Kb |
 |
|
Business Process Discovery Checklist
Business Process Discovery Checklist is composed to support the business managers who wish to clean their existing processes from any unregulated hidden workflows, or to optimize and formalize any processes which are not documented yet.
business-process-discovery-checklist.zip 3 Kb |
 |
|
Business Process Assessment Checklist
Business Process Assessment Checklist is designed to support business managers and owners in evaluation of their business processes to define their viability and profitability. With a help of this checklist you can assess the process team, products, services, operations and execution.
business-process-assessment-checklist.zip 2 Kb |
 |
|
|
Business Process Optimization Checklist
Business process optimization checklistis designed for enterprise managers and businessmen who would like to increase productivity and effectiveness of business processes used within their companies. This template explains what should be ensured in order to obtain proper effectiveness and consistency of business processes. 
BusinessProcessOptimizationChecklist.zip 6,5 Kb |
 |
|
Business Process Review Checklist
This Business Process Review Checklist is a guiding document that will help you to arrange your activities in order to inspect existing business processes to define if they need any improvement or re-organization. With a help of this Business Process Review Checklist you can study steps of this procedure
Business-Process-Review-Checklist.zip 4 Kb |
 |
|
Business Process Plan Checklist
Business Process Plan Checklist is created for enterprise managers who wish to elaborate how their processes will be organized and carried out in practice. With a help of this checklist you can define elements of the process, including workforce, tangible and organizational assets, their co-operation and mutual use.
Business-Process-Plan-Checklist.zip 3 Kb |
 |
|
Business Process Presentation Checklist
Business Process Presentation Checklist will helpful to those who wish to create a presentation of a process, whether a newly established or after it has been redesigned. With a help of this checklist you can document your process mission, strategy, drivers, and many other aspects.
Business-Process-Presentation-Checklist.zip 3 Kb |
 |
|
Business Process Cost Reduction Checklist
Cost reduction can be achieved through process improvement. In this Business Process Cost Reduction Checklist you can find out how to reduce costs of a business process through implementing an improvement strategy. The checklist explains cost reduction as a procedure that takes three 3 steps.
business-process-cost-reduction-checklist.zip 3 Kb |
 |
|
Business Process Compliance Checklist
Because most business environments are influenced by uncertainty, various companies have to plan for process compliance in order to ensure business integrity and profitability. Read this Business Process Compliance Checklist to find out how to define and ensure compliance of business processes in your company.
business-process-compliance-checklist.zip 2 Kb |
 |
|
Business Process Complexity Checklist
Growing competition and demands in most markets all over the world make companies create and manage more complex business processes. Process complexity requires more resources, information, technology and control mechanisms. Read this Business Process Complexity Checklist to find out how to manage complex processes effectively.
business-process-complexity-checklist.zip 3 Kb |
 |
|
Business Process Redesign Checklist
Business Process Redesign Checklist is created for business managers who wish to accomplish a reengineering project to dramatically change some of their processes to increase their yield. By help of this checklist you can justify, prepare and develop your business process redesign.
Business-Process-Redesign-Checklist.zip 3 Kb |
 |
|
Business Process Testing Checklist
Business Process Testing Checklist is composed for business managers who seek to examine their processes to make sure they are effective and efficient. With a help of this checklist you can manage your process testing procedures to inspect manpower, equipment, etc.
Business-Process-Testing-Checklist.zip 3 Kb |
 |
|
Business Process Tracking Checklist
Process tracking is an activity that aims to monitor process performance, analyze gaps, respond to risks, and reach optimization. This activity is described in this Business Process Tracking Checklist. The checklist explores key steps of the activity.
business-process-tracking-checklist.zip 3 Kb |
 |
|
Business Process Design Checklist
Business Process Design Checklist is created to assist the business managers in their efforts for inventing the best possible design for their processes. With a help of this checklist you cam learn several aspects of a business process design, such as products, workflow and controls.
business-process-design-checklist.zip 3 Kb |
 |
|
Business Process Transformation Checklist
The need to change or transform a business process environment arises when one or several of the processes appear to be failing or inefficient under existing conditions and requirements. This Business Process Transformation Checklist explains how to transform processes in 5 basic steps.
business-process-transformation-checklist.zip 4 Kb |
 |
|
|
|