| Order 750 checklists in MS Word and PDF printable format at $49.99 USD only. |
BUY NOW!  |
|
|
Product Audit Checklist
Product audit is a two-step process to examine and verify a certain product. Its purpose is to conduct an assessment of the final product and its fitness for use by target customers. In this Product Audit Checklist we have described how to examine and verify products.
product-audit-checklist.zip 3 Kb |
 |
|
Product Assessment Checklist
The following Product Assessment Checklist helps product managers to determine whether goods are competitive, cost-efficient and developed according to their requirements. The checklist focuses on the three key points of product assessment: Specification, Costs and Competitiveness.
product-assessment-checklist.zip 3 Kb |
 |
|
Product Brand Creation Checklist
Product Brand creation checklist is createdfor product and company managers who need to specify, differentiate and identify their products within market (create a brand). This checklist includes a number of questions and tips that can help with creation of complex of information associated with their product.
ProductBrandcreationchecklist.zip 6,5 Kb |
 |
|
Product Comparison Checklist
This Product Comparison C hecklist is designed to support decision-making practice when you want to select the best product or service among several available ones. With a help of this Checklist you will learn the technique on how to distinguish and sort the products in order of selecting the most suitable one between them. 
ProductComparisonChecklist.zip 6,5 Kb |
 |
|
Product Delivery Checklist
Product Delivery Checklist is composed for business managers who need to organize their product delivery procedures. In this checklist you will find sample workflows on preparing the product for the delivery process and following transportation (vehicle inspection, staffing a delivery team, etc).
product-delivery-checklist.zip 3 Kb |
 |
|
Product Design Checklist
Product design is one of the three phases in the product lifecycle. It bridges Product Conceptualization and Product Development. Its purpose is to help developers to analyze product requirements, create appropriate solutions and make product specifications. Use this Product Design Checklist to learn more about this phase.
product-design-checklist.zip 3 Kb |
 |
|
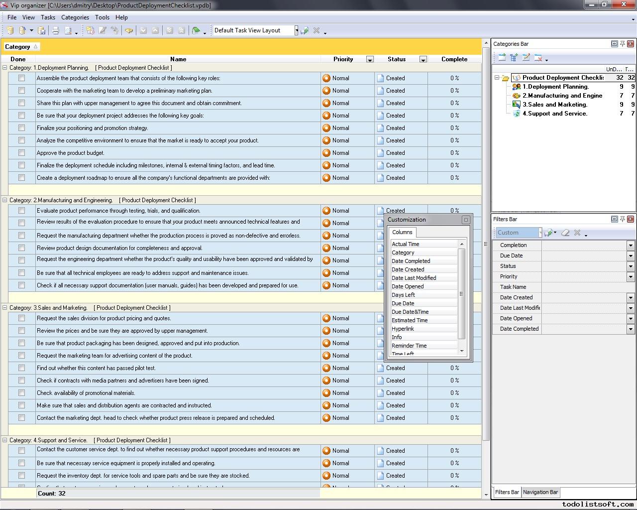
Product Deployment Checklist
This Product Deployment Checklist is designed to help business analysts and product managers in releasing and launching new products or services. It includes a bunch of helpful ideas about planning of the deployment process.
product-deployment-checklist.zip 4 Kb |
 |
|
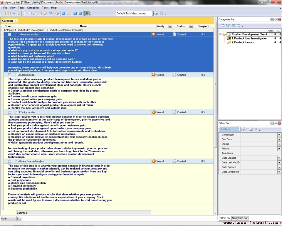
Product Development Checklist
The Product Development Checklist is a step-by-step guide that gives an illustration of how a product is conceptualized and manufactured. It focuses the reader on some important challenges that should be handled during the development process. The Checklist is designed to help save time and effort necessary for product manufacturing.
product-development-checklist.zip 4 Kb |
 |
|
Product Differentiation Checklist
Product Differentiation Checklist is created for the business managers to help them in positioning their products as different from other similar things offered on the market. Differentiation creates a competitive advantage for the seller, so this checklist advises some areas where you can emphasize a contrasting difference of your product from its competitors.
product-differentiation-checklist.zip 3 Kb |
 |
|
Product Evaluation Checklist
In this Product Evaluation Checklist we provide a list of tasks you can do to review possible causes of product failure, understand how the best product is characterized, and use evaluation criteria for ensuring that your product is developed in a proper way.
product-evaluation-checklist.zip 4 Kb |
 |
|
Product Improvement Checklist
This Product Improvement Checklist is created for all companies that need to organize continual practice (business function) on improving quality of their products and services. With a help of this checklist you will be able to control how well your company works in this area.
product-improvement-checklist.zip 3 Kb |
 |
|
Product Inspection Checklist
Product Inspection Checklist is designed for business and company managers to help them in completing all-round product inspection (including in-process verifications, ready product examination, and a variety of technological tests).
Product-Inspection-Checklist.zip 2 Kb |
 |
|
Product Introduction Checklist
Product Introduction Checklist is created for business people who wish to establish a good start for their new products in order to generate positive customer impressions and to spread product awareness over the wide audience.
Product-Introduction-Checklist.zip 3 Kb |
 |
|
Product Launch Checklist
This Product Launch Checklist is a document composed to help business managers in releasing new products or services, so it is packed with a bunch of helpful ideas on planning and organizing this effort. This Checklist is a practice-oriented product launch outline that explains you on what tasks & procedures should be implemented in your company prior to a new product start.
product-launch-checklist.zip 4 Kb |
 |
|
Product Liability Checklist
Product liability management is an essential part of the risk management process for any organization that treats for its customers and tends to manufacture or sell high-quality and merchantable products. The following Product Liability Checklist describes how to plan for product liability.
product-liability-checklist.zip 3 Kb |
 |
|
Product Management Checklist
This product management checklist will be helpful to any person who was assigned to the role of product manager and who would like to study what the product lifecycle is, what stages does it include, what the main tasks for every stage are, etc. This product management checklist can be used as a product management roadmap template to clarify the guiding product management principles –how the product should be managed on different lifecycle stages to cope with the essential challenges and to avoid or overcome possible issues.
product-management-checklist.zip 6 Kb |
 |
|
Product Portfolio Checklist
Product Portfolio Checklist is created to assist all business managers in activities referred to developing product lines and maintaining their companies’ portfolios sustainable and profitable.
Product-Portfolio-Checklist.zip 2 Kb |
 |
|
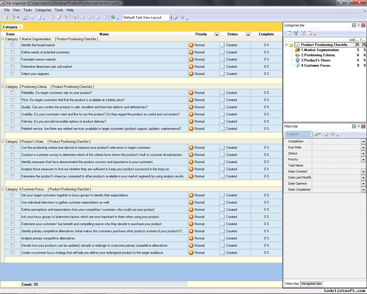
Product Positioning Checklist
In this Product Positioning Checklist we describe 4 basic steps that can help an organization position its products or services. It is designed primarily for marketing and sales personnel. The checklist can be also helpful for other specialists involved in product development and maintenance.
product-positioning-checklist.zip 3 Kb |
 |
|
Product Presentation Checklist
Product Presentation Checklist is created for all business executives and sales representatives who wish to demonstrate their products to their target audience in an effective manner.
Product-Presentation-Checklist.zip 3 Kb |
 |
|
Product Pricing Checklist
Product Pricing Checklist is composed to guide you on establishing a fair and convenient pricing model which will help you to keep your customers interested and satisfied with buying from you.
Product-Pricing-Checklist.zip 3 Kb |
 |
|
Product Profitability Analysis Checklist
Product Profitability Analysis Checklist is created to help company managers in their efforts to keep their products at the best revenue level.
Product-Profitability-Analysis-Checklist.zip 2 Kb |
 |
|
Product Promotion Checklist
Product Promotion Checklist is created for marketers and producers who wish to boost up recognizability of their goods or services.
Product-Promotion-Checklist.zip 2 Kb |
 |
|
Product Rationalization Checklist
This Product Rationalization Checklist will be very helpful to all business owners and managers who need to analyze and revise nomenclature of goods and services they provide, so all unprofitable items can be accurately identified and taken out from the sales, inventory or manufacturing.
product-rationalization-checklist.zip 3 Kb |
 |
|
Product Readiness Checklist
This Product Readiness Checklist is created for the business owners to subject their products to all-round testing to know if they are truly ready for full-scale mass production and introduction to the public. This checklist will help you to approve your product in terms of readiness for customers and for production.
product-readiness-checklist.zip 3 Kb |
 |
|
Product Recall Checklist
Product recall is a safety procedure that determines a range of methods for responding to a notice of potential non-conformance and un-safety of a product. It is intended to prevent, eliminate, or reduce the likelihood of harm to consumers who utilize the faulty product. The following Product Recall Checklist outlines how to carry out this procedure.
product-recall-checklist.zip 5 Kb |
 |
|
Product Registration Checklist
Product Registration Checklist embraces conceptual steps which are usually peculiar to a new product title registration process, fair to the most of countries (without considering some local specifics which vary from state to state).
Product-Registration-Checklist.zip 3 Kb |
 |
|
Product Release Checklist
This Product Release Checklist is composed to help business managers in launching new products or services at the market, so it comprises a set of helpful ideas on how to make this process smooth and seamless. This checklist is a practice-oriented plan of actions necessary to prepare and mobilize all functional areas of your organization around a new product start.
Product-Release-Checklist.zip 5 Kb |
 |
|
Product Requirements Checklist
Product Requirements Checklist is made for those who would like to design and launch a brand new product that could become demanded and popular on the market (due to its fitness to certain requirements).
Product-Requirements-Checklist.zip 3 Kb |
 |
|
Product Review Checklist
Product Review Checklist is created for all bloggers and marketers who wish to create a good article about functionality, quality and worth of some targeted products (without relation to a specific industry).
Product-Review-Checklist.zip 3 Kb |
 |
|
Product Roadmap Checklist
Product Roadmap Checklist is created for product managers who need to plan a product’s lifecycle along with their actions in order to keep it popular and profitable.
Product-Roadmap-Checklist.zip 3 Kb |
 |
|
Product Safety Checklist
This Product Safety Checklist is created to support product developers and business owners who wish to know how to prevent any unsafe misuse of their products. With a help of this checklist you will get a bunch of useful ideas on how to make your products really safer for their users.
product-safety-checklist.zip 3 Kb |
 |
|
Product Screening Checklist
This Product Screening Checklist will be helpful to everyone who needs to conduct a procedure of idea screening (it can be also called product screening). The purpose of product (idea) screening effort is to withdraw all unsound concepts before allocating business resources to them.
product-screening-checklist.zip 3 Kb |
 |
|
Product Suitability Checklist
This Product Suitability Checklist is created for business owners and managers to assist them in their efforts to keep their products suitable to market, customers, and quality requirements. With a help of this checklist you can make sure that your product is fully suitable in all possible respects – starting from its conception, through its production, to reaction of the business and customers.
product-suitability-checklist.zip 3 Kb |
 |
|
Product Quality Checklist
This Product Quality Checklist will be helpful to all business managers who need to be guided throughout the procedures necessary to keep their products at the top level of quality.
product-quality-checklist.zip 2 Kb |
 |
|
Product Testing Checklist
Product Testing Checklist is designed to assist all enterprise managers in their efforts to examine and approve quality and workability of products they produce.
Product-Testing-Checklist.zip 2 Kb |
 |
|
Product Transfer Checklist
Product Transfer Checklist is created for all business managers who need to deliver their ready products (whether typical or tailored) to their ultimate users in order to ensure complete customer satisfaction.
Product-Transfer-Checklist.zip 2 Kb |
 |
|
Product Verification Checklist
Product Verification Checklist is created for manufacturers to establish a process that enables ultimate customers to verify authenticity and quality of their products.
Product-Verification-Checklist.zip 2 Kb |
 |
|
Production Planning Checklist
Development and implementation of production planning strategies require at least common understanding of the production planning process and its stages. Read the following Production Planning Checklist to learn more on this point.
production-planning-checklist.zip 4 Kb |
 |
|
|
New Commercial Product Planning Checklist
New commercial product planning checklist is created to help enterprise managers and product managers with designing a plan of creation and manufacturing application of new commercial products. This checklist consists of points that should be performed and considered in order to ensure feasibility and expediency of new commercial product. 
NewCommercialProductPlanningChecklist.zip 7,2 Kb |
 |
|
New Product Press Release Checklist
New Product Press Release Checklist is created to help you in composing effective official announcements of the new products being introduced to the market.
New-Product-Press-Release-Checklist.zip 4 Kb |
 |
|
New Product Screening Checklist
New Product Screening Checklist is designed to help you in analyzing and evaluating your new product conceptions and ideas. With a help of this checklist you can verify your product ideas by four criteria categories: innovation, business suitability, feasibility and profitability.
new-product-screening-checklist.zip 3 Kb |
 |
|
Searching for New Product Ideas checklist
If you want to create a new product and you search for inspiration in order to find the new idea this checklist is right for you. Searching for new product ideas checklist offers a number of sources where new ideas can be found. This checklist will help you to overview variety of possible sources, so you can find those which suit your situation.
SearchingforNewProductIdeaschecklist.zip 6,5 Kb |
 |
|
|
|