Solutions
Solutions
Solutions
Solutions
Buy
   Home  » Solutions  » Solutions by Profession  » Translator's Solution - To Do List for Translators



Task Management Software

Developer Solution
Student Solution
Engineer's solution
Web Designer's Solution
Realtor's Solution
Architect's Solution
Marketing Specialist's Solution
Public Relations Manager
Cleaning Manager's Solution
»Translator's Solution
Lawyer's solution
Journalist's solution
IT Analyst's solution
Insurance agent solution
Debt Collector's Solution
Accountant's Solution
Secretary's solution
Office Administrator's solution
Training Manager's Solution
Editor's solution
Travel Agent's Solution
Advertising specialist's solution
Research Scientists Solution
Customer Support Manager's Solution
Auditor's Solution
Procurement Manager's Solution
Credit Manager's Solution
Investment Analyst's Solution
Customer Service Manager's solution

VIP Task Manager Professional

Play VIP Task Manager demo Play Demo >>

  Authorization

Login:
Password:
Forgot your password?
Login As:
Login As
You can log in if you are registered at one of these services:
  TESTIMONIALS
"...This is an excellent program. I'm so glad that I stumbled on to this when researching for task management programs. Very low learning curv, quite flexible, and the price is right. Tried at least 20 other programs, either too complicated, too expensive, or poor documentation..."
Chad Lindsey -
Honolulu, HI

Translator's Solution - To Do List for Translators

 

All Travel Checklists

Translator is responsible for converting written documents and texts from one language to another while keeping the precise meaning of the original text. He also may translate films and television programs, create subtitles and dub movies. The main working instrument of translator are dictionaries which help to translate a wide range of written material such as application forms, business letters, novels or scientific articles.

Translator's daily to do list may have the following tasks:

  • Convert draft of letter into Russian for foreign partner Mr. Alexander Ivanov
    Write subtitles for the movie "Titanic"
  • Translate main page of web site www.todolistsoft.com into Spanish
  • Prepare Director's speech in German for conference on 20 th of December
  • Translate specification of PO #291 into English
  • Revise translation of annual report 2008
  • To be well-organized and improve the task performance, translator should use task management software.

Organizing tasks into categories

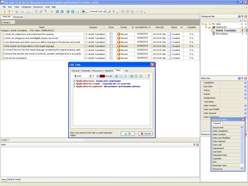
Translator's duties and responsibilities require best organization and arrangement. The tasks can be organized into categories and subcategories. By using task management software, translator can structure his task lists and divide them into convenient categories and subcategories. This functionality of task organizer software is helpful to manage translations, revisions, film dubbing, and more. For regular projects translator can use categories to create templates and checklists. For example, in the category "Templates" he can create a new subcategory "Article translation" and add a checklist which step by step describes actions for transiting an article into the target language. This checklist may have the following tasks:

  • Study the original text and understand the meaning
  • Write out ambiguous and unintelligible phases and words
  • Use dictionaries and other sources to define meanings of the phrases and words
  • Find closest word equivalents in the target language
  • Convert the text into the target language considering the original meaning, spirit and feeling
  • Ensure that phrases and words in technical, scientific and legal texts is accurately translated
  • Revise the translations

Each checklist can be copied and paste into target category by using the function "Duplicate" in task management software.

Adding notes, comments and attachments to tasks

Translator may need to leave comments or write some notes to the tasks related to translation of article, films, subtitles, and other. By using task organizer software, he can write notes to the tasks in the field "Notes". For example, translator can add notes to specify possible variants of translation, clichés, popular expressions, etc. If translator works in a team, he can leave recommendations to the tasks in the field "Comments" while revising the translations. Any translated article or film subtitles can be attached to the task as file or link by using field "Attachment" in the task management software.

Task reminders

The duties of translator require to prepare translations in time and without delays. Translator should work hard to complete his task timely and always keep in mind the deadlines. The way to simplify his work and improve time management is to use reminders in task management software. Translator can configure task reminder at specific date&time or some days/hours/minutes before the lead-time. Reminder can be shown as pop-up window or sent by email.

Choosing the right software for the translator

If you are a translator , you can choose one of the following task management products depending on your specific needs:

  • VIP Organizer. VIP Organizer is the best solution for the translators who work alone and need to manage only their own tasks.
  • VIP Team To Do List. If your translations projects suppose that some tasks should be assigned to a group of translators or other professionals like copywriter or web designer, VIP Team To Do List allows assigning tasks to other team members and send them their tasks by email or give them a printable to do list.
  • VIP Task Manager. The best solution for translation agencies will be VIP Task Manager which features a centralized database each employee can enter and update his tasks in real time, and a supervisor will be immediately notified of any change with automatic notification system.

CentriQS Tasks Management Solution new

Looking for multi-user task management software? Try CentriQS complete task management solution for planning, tracking and reporting tasks, projects, and schedules. Increase productivity of your small business or office by better organizing your employees' tasks and time.

FREE Download CentriQS

Software  
CentriQS new -15% OFF
All-in-one business management software
for small and midsize enterprises

VIP Task Manager
Multi-user project management software
to plan, schedule and track project tasks.

VIP Checklists
More than 750 ready-to-use to-do lists
to plan your personal and business life

VIP Team To Do List
Professional task management software
to make and send team todo lists by email

VIP Organizer
Personal time management software
to organize time at home and at work

VIP Simple To Do List
Simple and effective to-do list software
to plan daily chores, trips, wedding, etc.

  Products *Solutions* Download Buy Support Contact My Account 

  Copyright © 2004 - 2026 VIP Quality Software, Ltd. All Rights Reserved.

 
Site Map
Legal Information